Warning:
JavaScript is turned OFF. None of the links on this page will work until it is reactivated.
If you need help turning JavaScript On, click here.
The Concept Map you are trying to access has information related to:
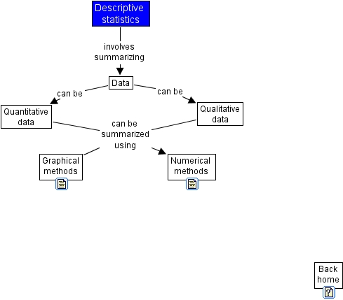
descriptive statistics, descriptive statistics, back home, quantitative data, numerical methods, graphical methods, qualitative data, data