Warning:
JavaScript is turned OFF. None of the links on this page will work until it is reactivated.
If you need help turning JavaScript On, click here.
The Concept Map you are trying to access has information related to:
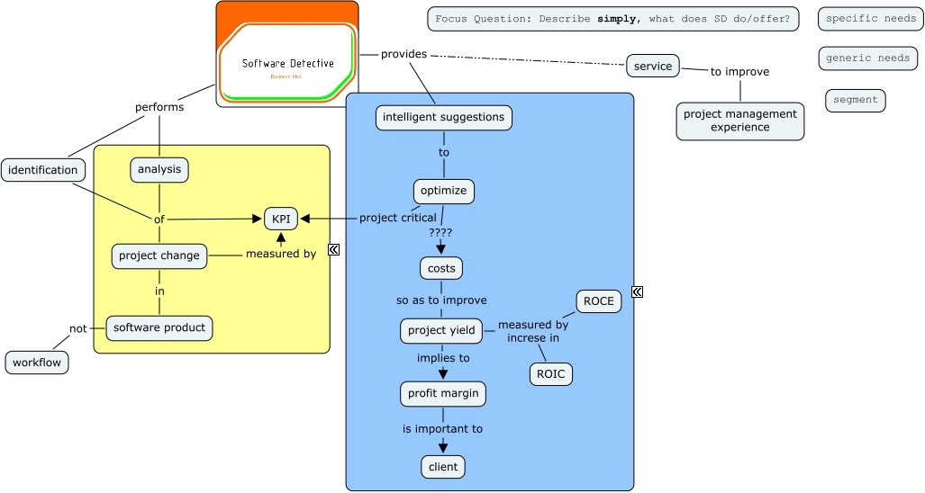
Software Detective service, intelligent suggestions to optimize, optimize project critical KPI, analysis of project change, service to improve project management experience, costs so as to improve project yield, project change in software product, software product not workflow, optimize ???? costs, provides intelligent suggestions, project yield implies to profit margin