Warning:
JavaScript is turned OFF. None of the links on this page will work until it is reactivated.
If you need help turning JavaScript On, click here.
The Concept Map you are trying to access has information related to:
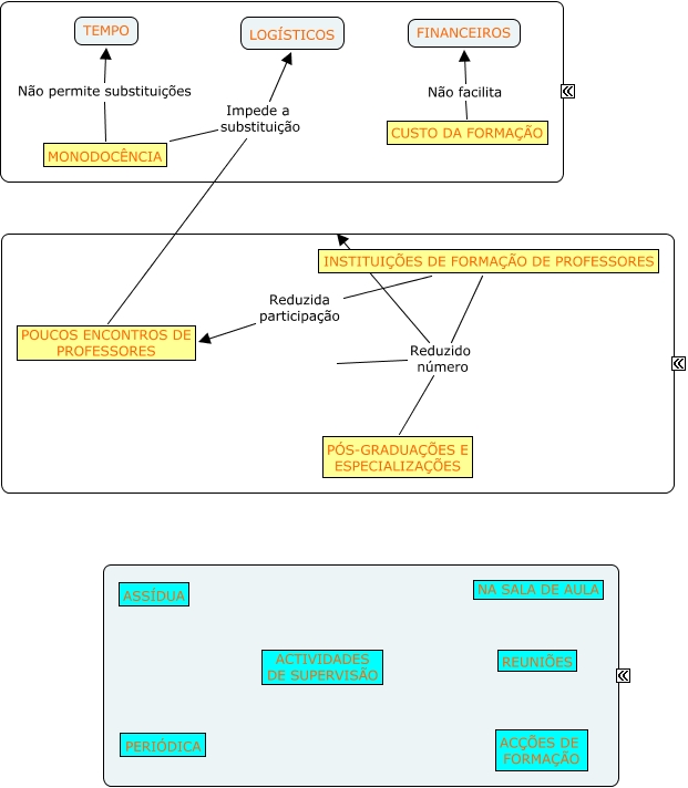
1.3.2, CUSTO DA FORMAÇÃO Não facilita FINANCEIROS, INSTITUIÇÕES DE FORMAÇÃO DE PROFESSORES Reduzido número PÓS-GRADUAÇÕES E ESPECIALIZAÇÕES, INSTITUIÇÕES DE FORMAÇÃO DE PROFESSORES Reduzido número RECURSOS ORGANIZACIONAIS, INSTITUIÇÕES DE FORMAÇÃO DE PROFESSORES Reduzida participação POUCOS ENCONTROS DE PROFESSORES, MONODOCÊNCIA Impede a substituição POUCOS ENCONTROS DE PROFESSORES, MONODOCÊNCIA Impede a substituição LOGÍSTICOS, RECURSOS ORGANIZACIONAIS Reduzido número PÓS-GRADUAÇÕES E ESPECIALIZAÇÕES, MONODOCÊNCIA Não permite substituições TEMPO