Warning:
JavaScript is turned OFF. None of the links on this page will work until it is reactivated.
If you need help turning JavaScript On, click here.
The Concept Map you are trying to access has information related to:
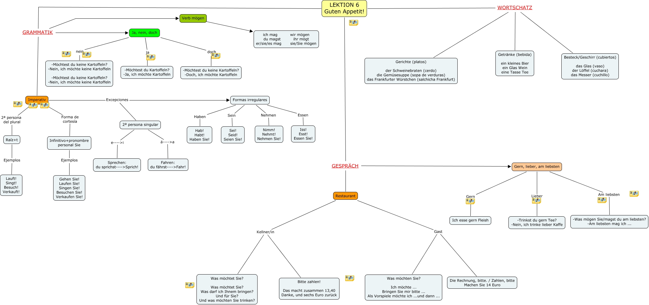
Miguel Moya con anotaciones, LEKTION 6 Guten Appetit! GRAMMATIK Verb mögen, LEKTION 6 Guten Appetit! GRAMMATIK Ja, nein, doch, Ja, nein, doch ja -Möchtest du Kartoffeln? -Ja, ich möchte Kartoffeln, Imperativ Excepciones 2ª persona singular, Ja, nein, doch nein -Möchtest du keine Kartoffeln? -Nein, ich möchte keine Kartoffeln -Möchtest du keine Kartoffeln? -Nein, ich möchte keine Kartoffeln, LEKTION 6 Guten Appetit! GESPRÄCH Gern, lieber, am liebsten, Formas irregulares Sein Sei! Seid! Seien Sie!, Gern, lieber, am liebsten Gern Ich esse gern Fleish, Formas irregulares Essen Iss! Esst! Essen Sie!, Restaurant Kellner/in Was möchtet Sie? Was möchtet Sie? Was darf ich Ihnem bringen? Und für Sie? Und was möchten Sie trinken?