Warning:
JavaScript is turned OFF. None of the links on this page will work until it is reactivated.
If you need help turning JavaScript On, click here.
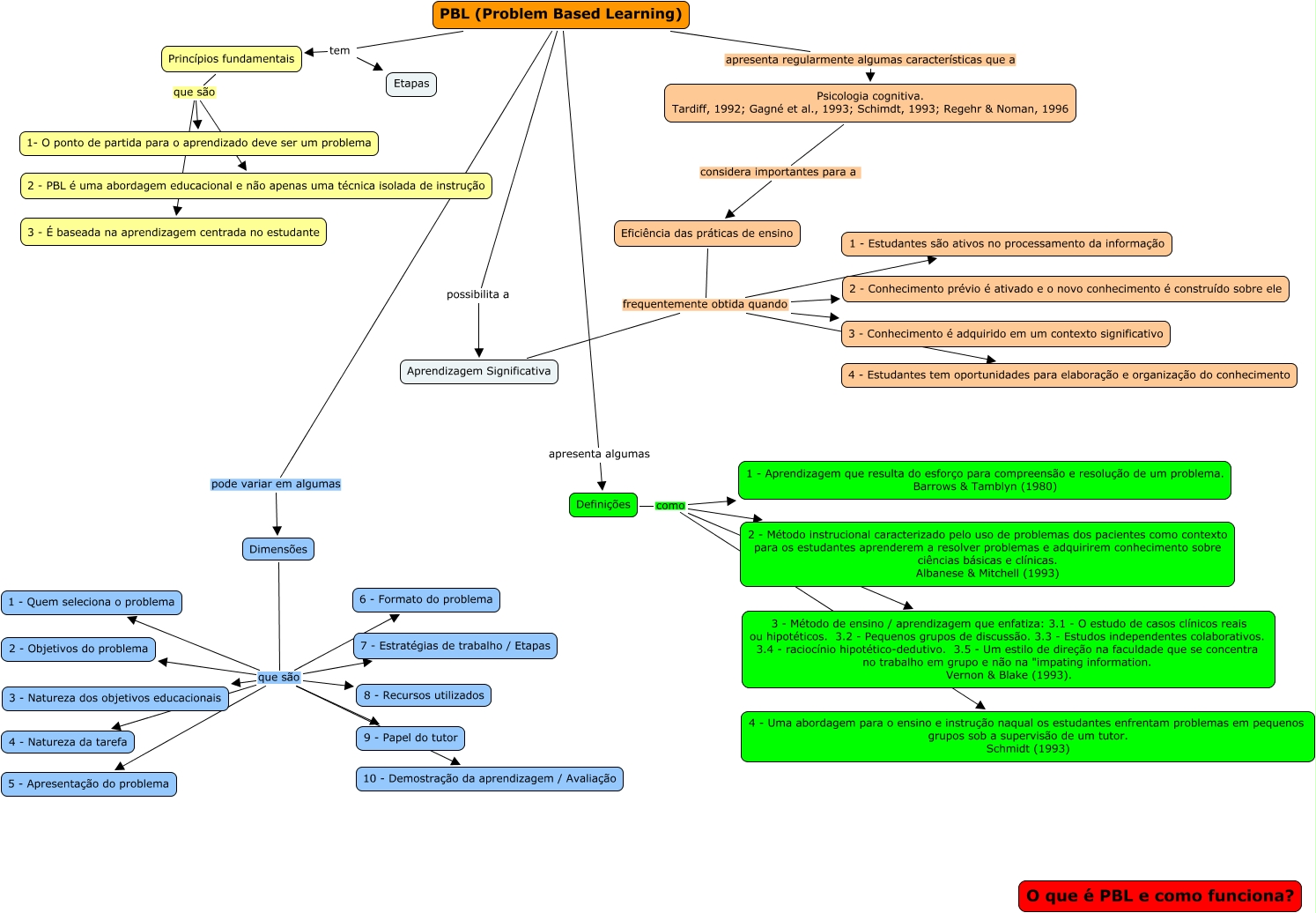
Este Mapa Conceitual tem informações relacionadas a: The many faces of problem-based learning - a framework for understanding and comparison, PBL (Problem Based Learning) apresenta algumas Definições, Aprendizagem Significativa frequentemente obtida quando 2 - Conhecimento prévio é ativado e o novo conhecimento é construído sobre ele, Dimensões que são 7 - Estratégias de trabalho / Etapas, Dimensões que são 1 - Quem seleciona o problema, Aprendizagem Significativa frequentemente obtida quando 1 - Estudantes são ativos no processamento da informação, Princípios fundamentais que são 2 - PBL é uma abordagem educacional e não apenas uma técnica isolada de instrução, PBL (Problem Based Learning) tem Etapas, Psicologia cognitiva. Tardiff, 1992; Gagné et al., 1993; Schimdt, 1993; Regehr & Noman, 1996 considera importantes para a Eficiência das práticas de ensino, Dimensões que são 6 - Formato do problema, Definições como 2 - Método instrucional caracterizado pelo uso de problemas dos pacientes como contexto para os estudantes aprenderem a resolver problemas e adquirirem conhecimento sobre ciências básicas e clínicas. Albanese & Mitchell (1993)