Warning:
JavaScript is turned OFF. None of the links on this page will work until it is reactivated.
If you need help turning JavaScript On, click here.
The Concept Map you are trying to access has information related to:
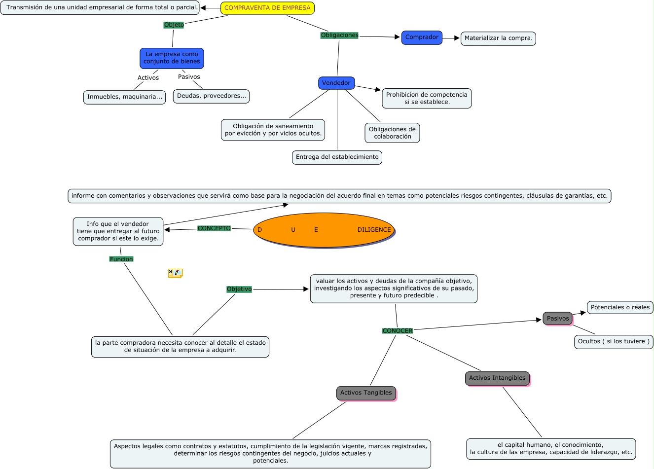
vendo empresa, Comprador ???? Materializar la compra., La empresa como conjunto de bienes Activos Inmuebles, maquinaria..., Vendedor ???? Obligación de saneamiento por evicción y por vicios ocultos., D U E DILIGENCE CONCEPTO Info que el vendedor tiene que entregar al futuro comprador si este lo exige., Pasivos ???? Ocultos ( si los tuviere ), Activos Intangibles ???? el capital humano, el conocimiento, la cultura de las empresa, capacidad de liderazgo, etc., Info que el vendedor tiene que entregar al futuro comprador si este lo exige. ???? informe con comentarios y observaciones que servirá como base para la negociación del acuerdo final en temas como potenciales riesgos contingentes, cláusulas de garantías, etc., valuar los activos y deudas de la compañía objetivo, investigando los aspectos significativos de su pasado, presente y futuro predecible . CONOCER Activos Intangibles, COMPRAVENTA DE EMPRESA Objeto La empresa como conjunto de bienes, Pasivos ???? Potenciales o reales