WARNING:
JavaScript is turned OFF. None of the links on this concept map will
work until it is reactivated.
If you need help turning JavaScript On, click here.
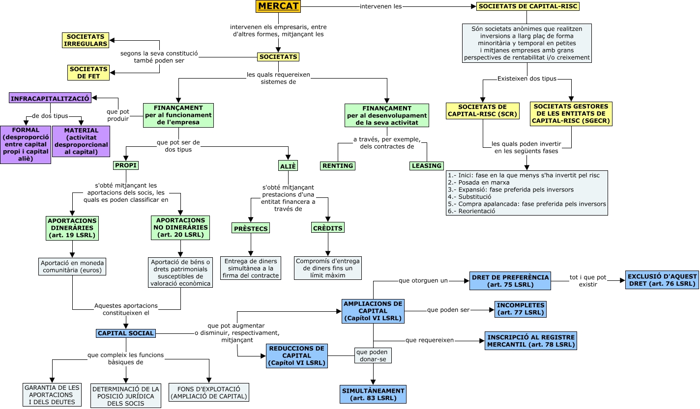
Este Cmap, tiene información relacionada con: 2on Cmap Dret Mercantil II, INFRACAPITALITZACIÓ de dos tipus MATERIAL (activitat desproporcional al capital), Aportació en moneda comunitària (euros) Aquestes aportacions constitueixen el CAPITAL SOCIAL, REDUCCIONS DE CAPITAL (Capítol VI LSRL) ???? que poden donar-se, SOCIETATS GESTORES DE LES ENTITATS DE CAPITAL-RISC (SGECR) les quals poden invertir en les següents fases 1.- Inici: fase en la que menys s'ha invertit pel risc 2.- Posada en marxa 3.- Expansió: fase preferida pels inversors 4.- Substitució 5.- Compra apalancada: fase preferida pels inversors 6.- Reorientació, Són societats anònimes que realitzen inversions a llarg plaç de forma minoritària y temporal en petites i mitjanes empreses amb grans perspectives de rentabilitat i/o creixement Existeixen dos tipus SOCIETATS DE CAPITAL-RISC (SCR), PROPI s'obté mitjançant les aportacions dels socis, les quals es poden classificar en APORTACIONS DINERÀRIES (art. 19 LSRL), FINANÇAMENT per al funcionament de l'empresa que pot ser de dos tipus PROPI, SOCIETATS segons la seva constitució també poden ser SOCIETATS IRREGULARS, AMPLIACIONS DE CAPITAL (Capítol VI LSRL) que otorguen un DRET DE PREFERÈNCIA (art. 75 LSRL), SOCIETATS DE CAPITAL-RISC ???? Són societats anònimes que realitzen inversions a llarg plaç de forma minoritària y temporal en petites i mitjanes empreses amb grans perspectives de rentabilitat i/o creixement, AMPLIACIONS DE CAPITAL (Capítol VI LSRL) que poden ser INCOMPLETES (art. 77 LSRL), FINANÇAMENT per al funcionament de l'empresa que pot ser de dos tipus ALIÈ, Aportació de béns o drets patrimonials susceptibles de valoració econòmica Aquestes aportacions constitueixen el CAPITAL SOCIAL, FINANÇAMENT per al funcionament de l'empresa que pot produir INFRACAPITALITZACIÓ, ALIÈ s'obté mitjançant prestacions d'una entitat financera a través de PRÈSTECS, INFRACAPITALITZACIÓ de dos tipus FORMAL (desproporció entre capital propi i capital aliè), SOCIETATS segons la seva constitució també poden ser SOCIETATS DE FET, SOCIETATS DE CAPITAL-RISC (SCR) les quals poden invertir en les següents fases 1.- Inici: fase en la que menys s'ha invertit pel risc 2.- Posada en marxa 3.- Expansió: fase preferida pels inversors 4.- Substitució 5.- Compra apalancada: fase preferida pels inversors 6.- Reorientació, APORTACIONS NO DINERÀRIES (art. 20 LSRL) ???? Aportació de béns o drets patrimonials susceptibles de valoració econòmica, CAPITAL SOCIAL que compleix les funcions bàsiques de GARANTIA DE LES APORTACIONS I DELS DEUTES