Warning:
JavaScript is turned OFF. None of the links on this page will work until it is reactivated.
If you need help turning JavaScript On, click here.
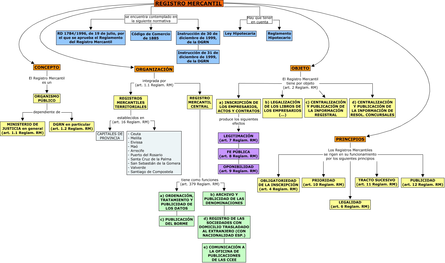
This Concept Map, created with IHMC CmapTools, has information related to: 3er Cmap Dret Mercantil II, PRINCIPIOS Los Registros Mercantiles se rigen en su funcionamiento por los siguientes principios PRIORIDAD (art. 10 Reglam. RM), LEGITIMACIÓN (art. 7 Reglam. RM) ???? FE PÚBLICA (art. 8 Reglam. RM), OBJETO El Registro Mercantil tiene por objeto (art. 2 Reglam. RM) c) CENTRALIZACIÓN Y PUBLICACIÓN DE LA INFORMACIÓN REGISTRAL, REGISTRO MERCANTIL se encuentra contemplado en la siguiente normativa RD 1784/1996, de 19 de julio, por el que se aprueba el Reglamento del Registro Mercantil, REGISTRO MERCANTIL ???? PRINCIPIOS, ORGANIZACIÓN integrada por (art. 1.1 Reglam. RM) REGISTRO MERCANTIL CENTRAL, REGISTRO MERCANTIL se encuentra contemplado en la siguiente normativa Código de Comercio de 1885, CONCEPTO El Registro Mercantil es un ORGANISMO PÚBLICO, REGISTRO MERCANTIL ???? ORGANIZACIÓN, a) INSCRIPCIÓN DE LOS EMPRESARIOS, ACTOS Y CONTRATOS produce los siguientes efectos LEGITIMACIÓN (art. 7 Reglam. RM), PRINCIPIOS Los Registros Mercantiles se rigen en su funcionamiento por los siguientes principios LEGALIDAD (art. 6 Reglam. RM), FE PÚBLICA (art. 8 Reglam. RM) ???? OPONIBILIDAD (art. 9 Reglam. RM), ORGANISMO PÚBLICO dependiente de MINISTERIO DE JUSTICIA en general (art. 1.1 Reglam. RM), a) ORDENACIÓN, TRATAMIENTO Y PUBLICIDAD DE LOS DATOS ???? c) PUBLICACIÓN DEL BORME, PRINCIPIOS Los Registros Mercantiles se rigen en su funcionamiento por los siguientes principios PUBLICIDAD (art. 12 Reglam. RM), b) ARCHIVO Y PUBLICIDAD DE LAS DENOMINACIONES ???? d) REGISTRO DE LAS SOCIEDADES CON DOMICILIO TRASLADADO AL EXTRANJERO (CON NACIONALIDAD ESP.), REGISTRO MERCANTIL Hay que tener en cuenta Ley Hipotecaria, d) REGISTRO DE LAS SOCIEDADES CON DOMICILIO TRASLADADO AL EXTRANJERO (CON NACIONALIDAD ESP.) ???? e) COMUNICACIÓN A LA OFICINA DE PUBLICACIONES DE LAS CCEE, ORGANISMO PÚBLICO dependiente de DGRN en particular (art. 1.2 Reglam. RM), PRINCIPIOS Los Registros Mercantiles se rigen en su funcionamiento por los siguientes principios TRACTO SUCESIVO (art. 11 Reglam. RM)