Warning:
JavaScript is turned OFF. None of the links on this page will work until it is reactivated.
If you need help turning JavaScript On, click here.
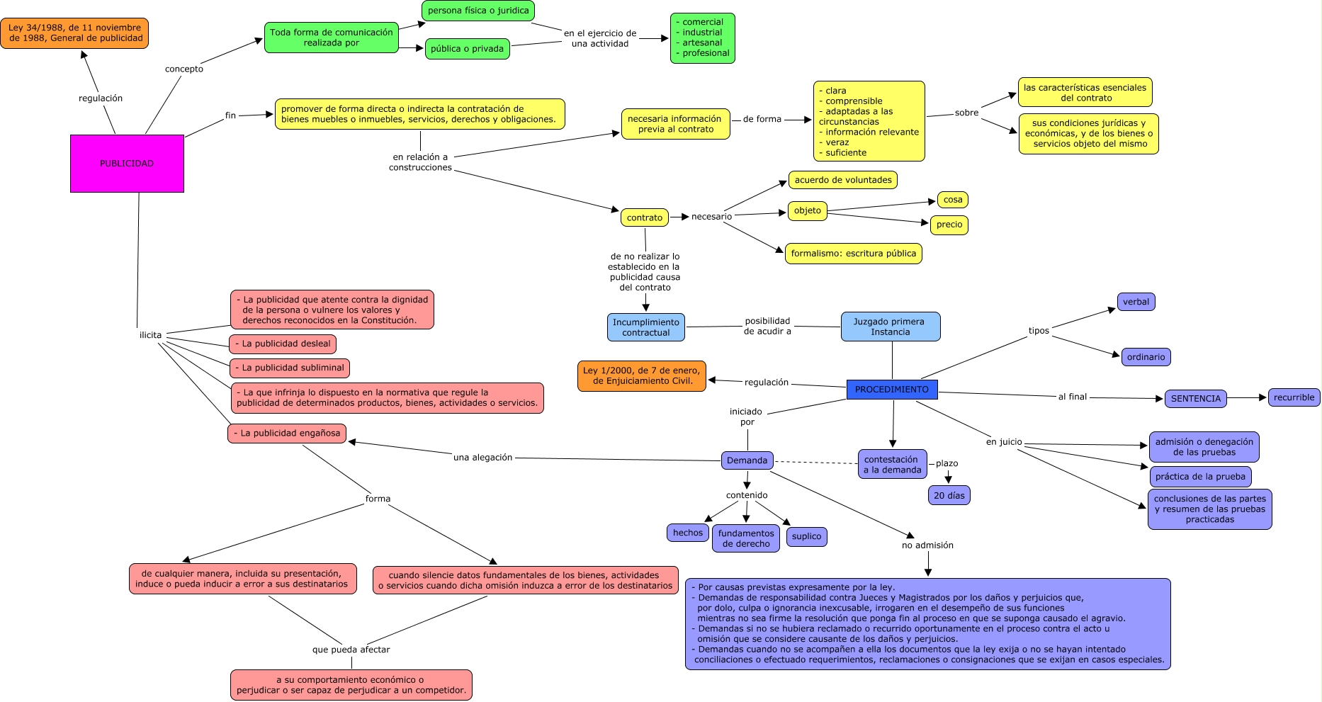
Este mapa conceptual tiene información relacionada a: caso 5 consum, objeto ???? precio, promover de forma directa o indirecta la contratación de bienes muebles o inmuebles, servicios, derechos y obligaciones. en relación a construcciones contrato, PUBLICIDAD fin promover de forma directa o indirecta la contratación de bienes muebles o inmuebles, servicios, derechos y obligaciones., Demanda una alegación - La publicidad engañosa, PUBLICIDAD concepto Toda forma de comunicación realizada por, - La publicidad engañosa forma de cualquier manera, incluida su presentación, induce o pueda inducir a error a sus destinatarios, Juzgado primera Instancia ???? PROCEDIMIENTO, - La publicidad engañosa forma cuando silencie datos fundamentales de los bienes, actividades o servicios cuando dicha omisión induzca a error de los destinatarios, Demanda contenido fundamentos de derecho, contrato necesario formalismo: escritura pública