Warning:
JavaScript is turned OFF. None of the links on this page will work until it is reactivated.
If you need help turning JavaScript On, click here.
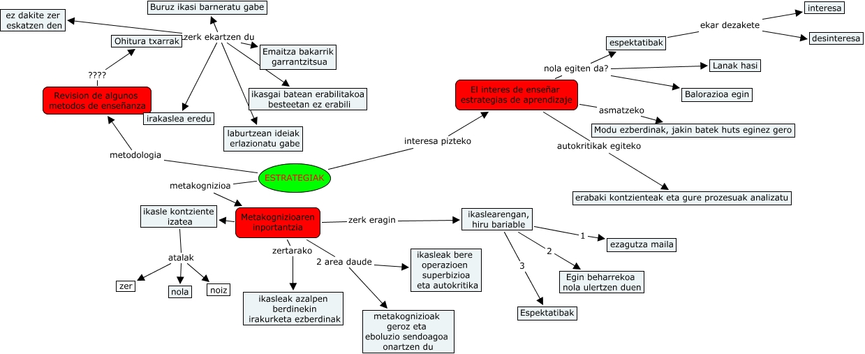
This Concept Map has information related to: Julen Iñurrieta,Ander Agiriano,Mikel Arriolabengoa 2, Metakognizioaren inportantzia 2 area daude metakognizioak geroz eta eboluzio sendoagoa onartzen du, ESTRATEGIAK metakognizioa Metakognizioaren inportantzia, Ohitura txarrak zerk ekartzen du irakaslea eredu, ESTRATEGIAK metodologia Revision de algunos metodos de enseñanza, El interes de enseñar estrategias de aprendizaje autokritikak egiteko erabaki kontzienteak eta gure prozesuak analizatu, Ohitura txarrak zerk ekartzen du ikasgai batean erabilitakoa besteetan ez erabili, Revision de algunos metodos de enseñanza ???? Ohitura txarrak, espektatibak ekar dezakete desinteresa, Metakognizioaren inportantzia ???? ikasle kontziente izatea, Ohitura txarrak zerk ekartzen du ez dakite zer eskatzen den