Warning:
JavaScript is turned OFF. None of the links on this page will work until it is reactivated.
If you need help turning JavaScript On, click here.
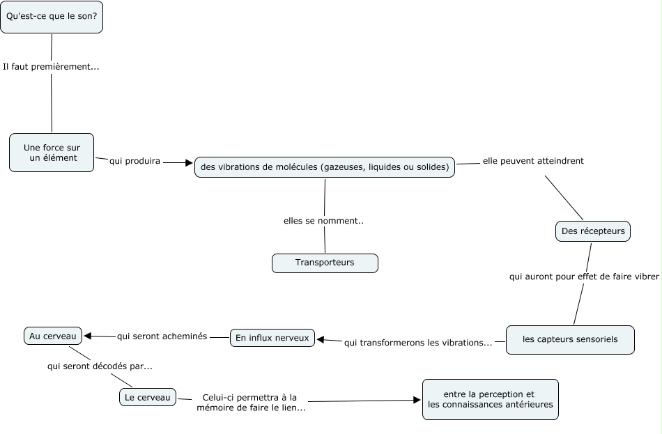
Cette carte conceptuelle, cree avec IHMC CmapTools, contient des informations liees a : S5- Son et perception, Le cerveau Celui-ci permettra à la mémoire de faire le lien... entre la perception et les connaissances antérieures, les capteurs sensoriels qui transformerons les vibrations... En influx nerveux, Qu'est-ce que le son? Il faut premièrement... Une force sur un élément, Au cerveau qui seront décodés par... Le cerveau, des vibrations de molécules (gazeuses, liquides ou solides) elles se nomment.. Transporteurs, Une force sur un élément qui produira des vibrations de molécules (gazeuses, liquides ou solides), En influx nerveux qui seront acheminés Au cerveau, Des récepteurs qui auront pour effet de faire vibrer les capteurs sensoriels, des vibrations de molécules (gazeuses, liquides ou solides) elle peuvent atteindrent Des récepteurs