Warning:
JavaScript is turned OFF. None of the links on this page will work until it is reactivated.
If you need help turning JavaScript On, click here.
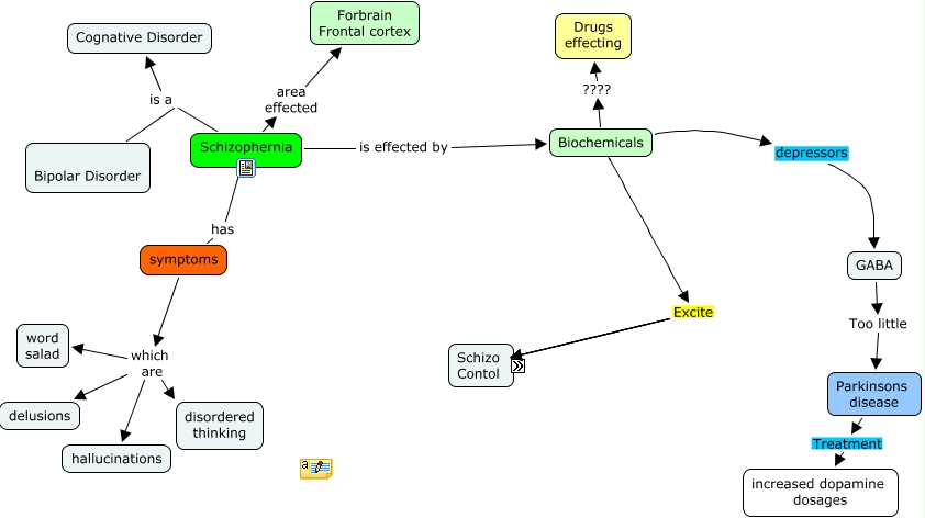
This Concept Map, created with IHMC CmapTools, has information related to: schizophrenia cmap JC, Schizophernia is effected by Biochemicals, symptoms which are word salad, Schizophernia is a Cognative Disorder, symptoms which are delusions, Parkinsons disease Treatment increased dopamine dosages, Biochemicals Excite dopamine, dopamine enhansed by Ritalin, Biochemicals depressors GABA, Biochemicals Excite serotonin, Biochemicals Excite acetulcholine, Biochemicals ???? Drugs effecting, GABA Too little Parkinsons disease, symptoms which are disordered thinking, Bipolar Disorder is a Cognative Disorder, symptoms which are hallucinations, Schizophernia area effected Forbrain Frontal cortex, Biochemicals Excite glutamate, Schizophernia has symptoms