Warning:
JavaScript is turned OFF. None of the links on this page will work until it is reactivated.
If you need help turning JavaScript On, click here.
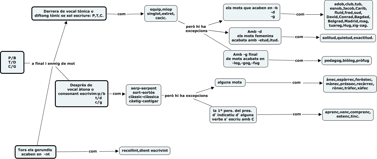
Aquest mapa conceptual conté informació relacionada amb: PB TD CG, P/B T/D C/G a final i enmig de mot Desprès de vocal àtona o consonant escrivim:p/b t/d c/g, Tors els gerundis acaben en -nt com recollint,dient escrivint, Amb -d els mots femenins acabats amb -etud,itud. com solitud,quietud,exactitud., la 1ª pers. del pres. d' indicatiu d' alguns verbs s' escriu amb C com aprenc,venc,comprenc, estenc,tinc., alguns mots com ànec,espàrrec,ferèstec, mànec,préssec,recàrrec, rònec,tràfec,xàfec, P/B T/D C/G a final i enmig de mot Tors els gerundis acaben en -nt, els mots que acaben en -b -d -g com adob,club,tub, esnob,Jacob,Carib, fluid,fred,sud, David,Conrad,Bagdad, Belgrad,Madrid,mag, tuareg,Hug,zig-zag., equip,miop singlot,estret, cacic. però hi ha excepcions Amb -d els mots femenins acabats amb -etud,itud., serp-serpent sort-sortós clàssic-clàssica càstig-castigar però hi ha excepcions la 1ª pers. del pres. d' indicatiu d' alguns verbs s' escriu amb C, equip,miop singlot,estret, cacic. però hi ha excepcions Amb -g final de mots acabats en -leg,-gog,-fug, serp-serpent sort-sortós clàssic-clàssica càstig-castigar però hi ha excepcions alguns mots, Amb -g final de mots acabats en -leg,-gog,-fug com pedagog,biòleg,pròfug, P/B T/D C/G a final i enmig de mot Darrera de vocal tònica o diftong tònic se sol escriure: P,T,C., Desprès de vocal àtona o consonant escrivim:p/b t/d c/g com serp-serpent sort-sortós clàssic-clàssica càstig-castigar, equip,miop singlot,estret, cacic. però hi ha excepcions els mots que acaben en -b -d -g, Darrera de vocal tònica o diftong tònic se sol escriure: P,T,C. com equip,miop singlot,estret, cacic.