Warning:
JavaScript is turned OFF. None of the links on this page will work until it is reactivated.
If you need help turning JavaScript On, click here.
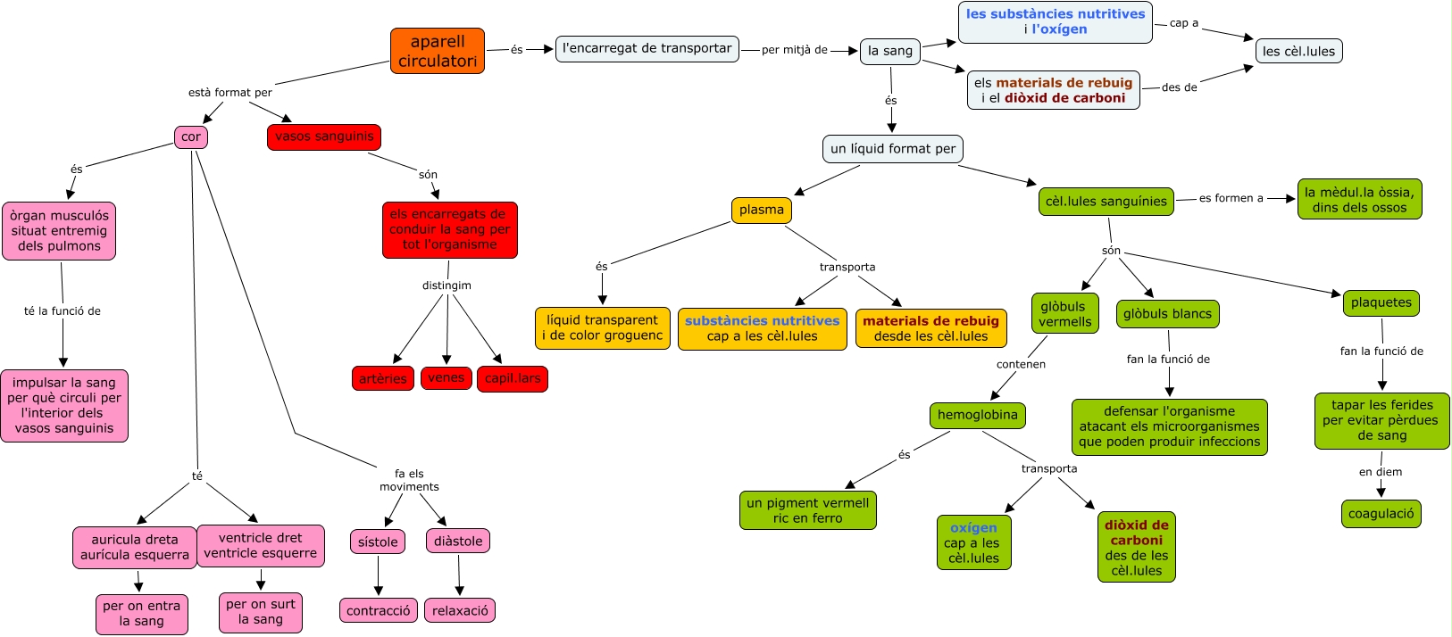
Aquest mapa conceptual conté informació relacionada amb: circulatori, cèl.lules sanguínies es formen a la mèdul.la òssia, dins dels ossos, òrgan musculós situat entremig dels pulmons té la funció de impulsar la sang per què circuli per l'interior dels vasos sanguinis, la sang els materials de rebuig i el diòxid de carboni, tapar les ferides per evitar pèrdues de sang en diem coagulació, auricula dreta aurícula esquerra per on entra la sang, sístole contracció, els encarregats de conduir la sang per tot l'organisme distingim venes, cor fa els moviments sístole, glòbuls blancs fan la funció de defensar l'organisme atacant els microorganismes que poden produir infeccions, les substàncies nutritives i l'oxígen cap a les cèl.lules, els encarregats de conduir la sang per tot l'organisme distingim capil.lars, plasma és líquid transparent i de color groguenc, un líquid format per cèl.lules sanguínies, aparell circulatori està format per cor, hemoglobina transporta oxígen cap a les cèl.lules, cor fa els moviments diàstole, cor té ventricle dret ventricle esquerre, hemoglobina transporta diòxid de carboni des de les cèl.lules, plaquetes fan la funció de tapar les ferides per evitar pèrdues de sang, cor té auricula dreta aurícula esquerra