Warning:
JavaScript is turned OFF. None of the links on this page will work until it is reactivated.
If you need help turning JavaScript On, click here.
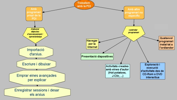
Aquest mapa conceptual conté informació relacionada amb: classePDI, Per a què pot ser útil ...? pràctica reforçament avaluació Realizar exercicis, Quin és el tema per avui...? descripció objecte aprenentatge Pot ser útil emprar material multimèdia ...?, Pot ser útil emprar material multimèdia ...? descripció rendibilitat didàctica Si, Si recurs Utilitzar la PDI, Realizar exercicis de CD-Rom, Per a què pot ser útil ...? expositiva Presentar el tema, Elaborar / construir el tema amb Imatges, Utilitzar la PDI descripció de funcionalitat Per a què pot ser útil ...?, Elaborar / construir el tema amb Animacions, Per a què pot ser útil ...? constructiva Elaborar / construir el tema, Presentar el tema amb Sons, Pot ser útil emprar material multimèdia ...? No, Presentar el tema amb Vídeos, Presentar el tema amb Imatges, Presentar el tema amb Animacions, No No utilitzar la PDI, Elaborar / construir el tema amb Vídeos, Elaborar / construir el tema amb Sons, Realizar exercicis elaborades Eines d'autor