Warning:
JavaScript is turned OFF. None of the links on this page will work until it is reactivated.
If you need help turning JavaScript On, click here.
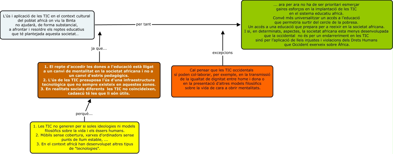
Este Cmap, tiene información relacionada con: a-map BINTA (nfernand), 1. Les TIC no generen per si soles ideologies ni models filosòfics sobre la vida i els éssers humans. 2. Mòbils sense cobertura, xarxes d'ordinadors sense punts de llum estable, ... 3. En el context africà han desenvolupat altres tipus de "tecnologies". perquè... 1. El repte d'accedir les dones a l'educació està lligat a un canvi de mentalitat en la societat africana i no a un canvi d'estris pedagògics. 2. L'ús de les TIC presuposa l'ús d'una infraestructura tecnològica que no sempre existeix en aquestes zones. 3. En realitats socials diferents les TIC no coincideixen, cadascú té les que li són útils., 1. El repte d'accedir les dones a l'educació està lligat a un canvi de mentalitat en la societat africana i no a un canvi d'estris pedagògics. 2. L'ús de les TIC presuposa l'ús d'una infraestructura tecnològica que no sempre existeix en aquestes zones. 3. En realitats socials diferents les TIC no coincideixen, cadascú té les que li són útils. ja que... ????, Cal pensar que les TIC occidentals sí poden col·laborar, per exemple, en la transmissió de la igualtat de dignitat entre home i dona o en la presentació d’altres models filosòfics sobre la vida de cara a obrir mentalitats. excepcions, L’ús i aplicació de les TIC en el context cultural del poblat africà on viu la Binta no ajudarà, de forma substancial, a afrontar i resoldre els reptes educatius que té plantejada aquesta societat… per tant ... ara per ara no ha de ser prioritari esmerçar gaires esforços en la implantació de les TIC en el sistema educatiu africà. Convé més universalitzar un accés a l’educació que permetria surtir del cercle de la pobresa. Un accés a una educació que prepara per a reeixir en la societat africana. I si, en determinats, aspectes, la societat africana esta menys desenvolupada que la occidental no és per un endarreriment en les TIC sinó per l’aplicació de lleis injustes i violacions dels Drets Humans que Occident exerxeix sobre Àfrica.