Warning:
JavaScript is turned OFF. None of the links on this page will work until it is reactivated.
If you need help turning JavaScript On, click here.
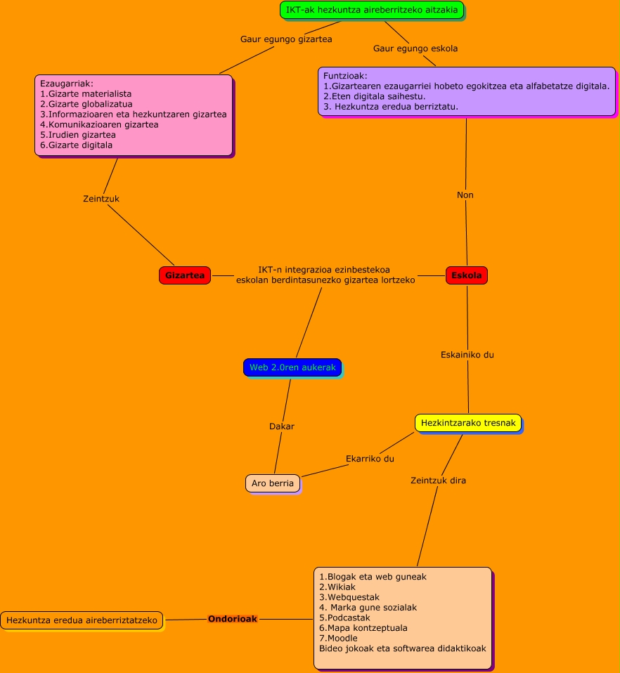
This Concept Map has information related to: Ane Ugarte, Funtzioak: 1.Gizartearen ezaugarriei hobeto egokitzea eta alfabetatze digitala. 2.Eten digitala saihestu. 3. Hezkuntza eredua berriztatu. Gaur egungo eskola IKT-ak hezkuntza aireberritzeko aitzakia, Gizartea IKT-n integrazioa ezinbestekoa eskolan berdintasunezko gizartea lortzeko Eskola, Hezkintzarako tresnak Zeintzuk dira 1.Blogak eta web guneak 2.Wikiak 3.Webquestak 4. Marka gune sozialak 5.Podcastak 6.Mapa kontzeptuala 7.Moodle Bideo jokoak eta softwarea didaktikoak, 1.Blogak eta web guneak 2.Wikiak 3.Webquestak 4. Marka gune sozialak 5.Podcastak 6.Mapa kontzeptuala 7.Moodle Bideo jokoak eta softwarea didaktikoak Ondorioak Hezkuntza eredua aireberriztatzeko, Aro berria Ekarriko du Hezkintzarako tresnak, Gizartea IKT-n integrazioa ezinbestekoa eskolan berdintasunezko gizartea lortzeko Web 2.0ren aukerak, Eskola Eskainiko du Hezkintzarako tresnak, IKT-ak hezkuntza aireberritzeko aitzakia Gaur egungo gizartea Ezaugarriak: 1.Gizarte materialista 2.Gizarte globalizatua 3.Informazioaren eta hezkuntzaren gizartea 4.Komunikazioaren gizartea 5.Irudien gizartea 6.Gizarte digitala, Web 2.0ren aukerak Dakar Aro berria, Ezaugarriak: 1.Gizarte materialista 2.Gizarte globalizatua 3.Informazioaren eta hezkuntzaren gizartea 4.Komunikazioaren gizartea 5.Irudien gizartea 6.Gizarte digitala Zeintzuk Gizartea