Warning:
JavaScript is turned OFF. None of the links on this page will work until it is reactivated.
If you need help turning JavaScript On, click here.
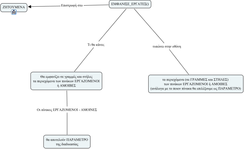
This Concept Map, created with IHMC CmapTools, has information related to: emfanise_ergates, ΕΜΦΑΝΙΣΕ_ΕΡΓΑΤΕΣ() Τι θα κάνει; Θα εμφανίζει σε γραμμές και στήλες τα περιεχόμενα των πινάκων ΕΡΓΑΖΟΜΕΝΟΙ ή ΑΜΟΙΒΕΣ, ΕΜΦΑΝΙΣΕ_ΕΡΓΑΤΕΣ() Επιστροφή στο ΖΗΤΟΥΜΕΝΑ, ΕΜΦΑΝΙΣΕ_ΕΡΓΑΤΕΣ() τυπώνει στην οθόνη τα περιεχόμενα (σε ΓΡΑΜΜΕΣ και ΣΤΗΛΕΣ) των πινάκων ΕΡΓΑΖΟΜΕΝΟΙ ή ΑΜΟΙΒΕΣ (ανάλογα με το ποιον πίνακα θα επιλέξουμε ως ΠΑΡΑΜΕΤΡΟ), Θα εμφανίζει σε γραμμές και στήλες τα περιεχόμενα των πινάκων ΕΡΓΑΖΟΜΕΝΟΙ ή ΑΜΟΙΒΕΣ Οι πίνακες ΕΡΓΑΖΟΜΕΝΟΙ - ΑΜΟΙΝΕΣ θα αποτελούν ΠΑΡΑΜΕΤΡΟ της διαδικασίας