Warning:
JavaScript is turned OFF. None of the links on this page will work until it is reactivated.
If you need help turning JavaScript On, click here.
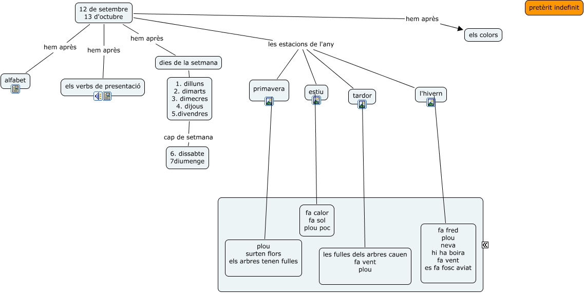
This Concept Map, created with IHMC CmapTools, has information related to: el primer mes, 12 de setembre 13 d'octubre les estacions de l'any primavera, 12 de setembre 13 d'octubre hem après dies de la setmana, fa calor fa sol plou poc ???? estiu, dies de la setmana ???? 1. dilluns 2. dimarts 3. dimecres 4. dijous 5.divendres, fa calor fa sol plou poc ???? estiu, fa calor fa sol plou poc ???? estiu, 12 de setembre 13 d'octubre les estacions de l'any tardor, 12 de setembre 13 d'octubre hem après els verbs de presentació, fa calor fa sol plou poc ???? estiu, 12 de setembre 13 d'octubre les estacions de l'any estiu, 12 de setembre 13 d'octubre hem après alfabet, 12 de setembre 13 d'octubre hem après els colors, l'hivern ???? fa fred plou neva hi ha boira fa vent es fa fosc aviat, fa calor fa sol plou poc ???? estiu, primavera ???? plou surten flors els arbres tenen fulles, 1. dilluns 2. dimarts 3. dimecres 4. dijous 5.divendres cap de setmana 6. dissabte 7diumenge, tardor ???? les fulles dels arbres cauen fa vent plou, 12 de setembre 13 d'octubre les estacions de l'any l'hivern