Warning:
JavaScript is turned OFF. None of the links on this page will work until it is reactivated.
If you need help turning JavaScript On, click here.
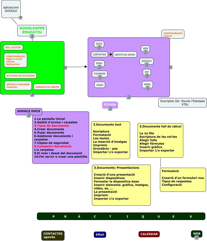
Aquest mapa conceptual conté informació relacionada amb: google, CONTACTES GESTIÓ DE GRUPS, aplicacions GOOGLE GOOGLEAPPS EDUCATIU, ???? ????, 3.Documents full de càlcul La 1a fila Escriptura de les cel·les Afegir fulls Afegir fòrmules Inserir gràfics Importar i/o exportar Formularis Creació d'un formulari nou Tipus de respostes Configuració, GOOGLEAPPS EDUCATIU ????