WARNING:
JavaScript is turned OFF. None of the links on this concept map will
work until it is reactivated.
If you need help turning JavaScript On, click here.
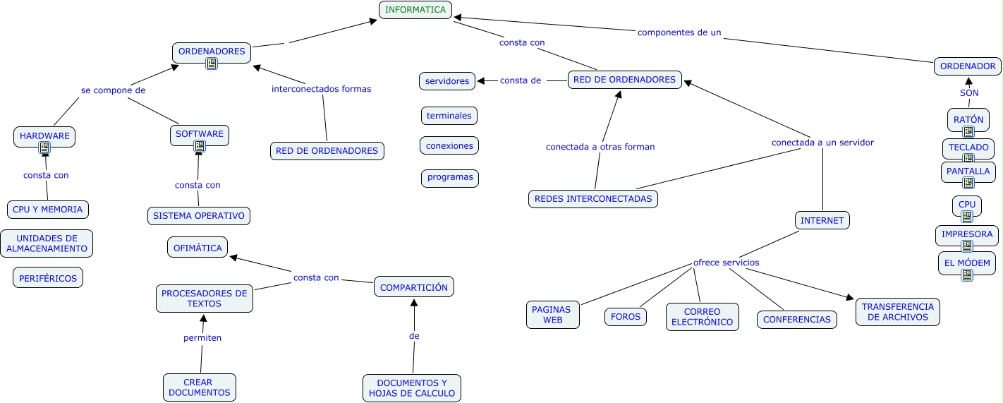
Este Cmap, tiene información relacionada con: Oscar, CPU Y MEMORIA consta con HARDWARE, HARDWARE se compone de ORDENADORES, SOFTWARE se compone de ORDENADORES, COMPARTICIÓN consta con OFIMÁTICA, CREAR DOCUMENTOS permiten PROCESADORES DE TEXTOS, FOROS ofrece servicios TRANSFERENCIA DE ARCHIVOS, CONFERENCIAS ofrece servicios TRANSFERENCIA DE ARCHIVOS, RED DE ORDENADORES consta de servidores, RED DE ORDENADORES interconectados formas ORDENADORES, ORDENADOR componentes de un INFORMATICA, DOCUMENTOS Y HOJAS DE CALCULO de COMPARTICIÓN, CORREO ELECTRÓNICO ofrece servicios TRANSFERENCIA DE ARCHIVOS, SISTEMA OPERATIVO consta con SOFTWARE, INFORMATICA consta con RED DE ORDENADORES, REDES INTERCONECTADAS conectada a un servidor RED DE ORDENADORES, INTERNET conectada a un servidor RED DE ORDENADORES, ORDENADORES INFORMATICA, RATÓN SON ORDENADOR, REDES INTERCONECTADAS conectada a otras forman RED DE ORDENADORES, INTERNET ofrece servicios TRANSFERENCIA DE ARCHIVOS