WARNING:
JavaScript is turned OFF. None of the links on this concept map will
work until it is reactivated.
If you need help turning JavaScript On, click here.
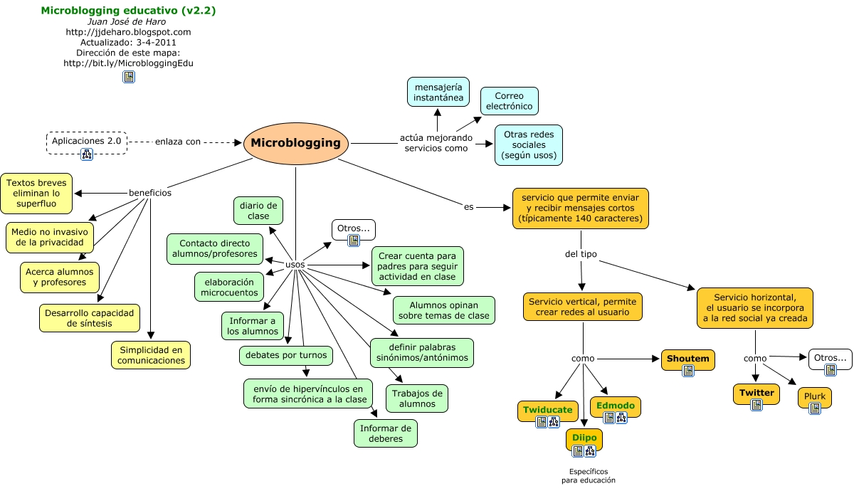
Este Cmap, tiene información relacionada con: Microblogging, Microblogging es servicio que permite enviar y recibir mensajes cortos (típicamente 140 caracteres), Microblogging beneficios Simplicidad en comunicaciones, Servicio vertical, permite crear redes al usuario como Edmodo, servicio que permite enviar y recibir mensajes cortos (típicamente 140 caracteres) del tipo Servicio vertical, permite crear redes al usuario, Microblogging usos Crear cuenta para padres para seguir actividad en clase, Microblogging usos definir palabras sinónimos/antónimos, Servicio horizontal, el usuario se incorpora a la red social ya creada como Otros..., Microblogging usos Trabajos de alumnos, Microblogging usos Informar a los alumnos, Microblogging actúa mejorando servicios como Correo electrónico, Microblogging usos elaboración microcuentos, Microblogging beneficios Desarrollo capacidad de síntesis, Microblogging beneficios Medio no invasivo de la privacidad, Microblogging usos Otros..., Microblogging usos envío de hipervínculos en forma sincrónica a la clase, Servicio horizontal, el usuario se incorpora a la red social ya creada como Plurk, servicio que permite enviar y recibir mensajes cortos (típicamente 140 caracteres) del tipo Servicio horizontal, el usuario se incorpora a la red social ya creada, Microblogging usos diario de clase, Servicio horizontal, el usuario se incorpora a la red social ya creada como Twitter, Microblogging beneficios Textos breves eliminan lo superfluo