WARNING:
JavaScript is turned OFF. None of the links on this concept map will
work until it is reactivated.
If you need help turning JavaScript On, click here.
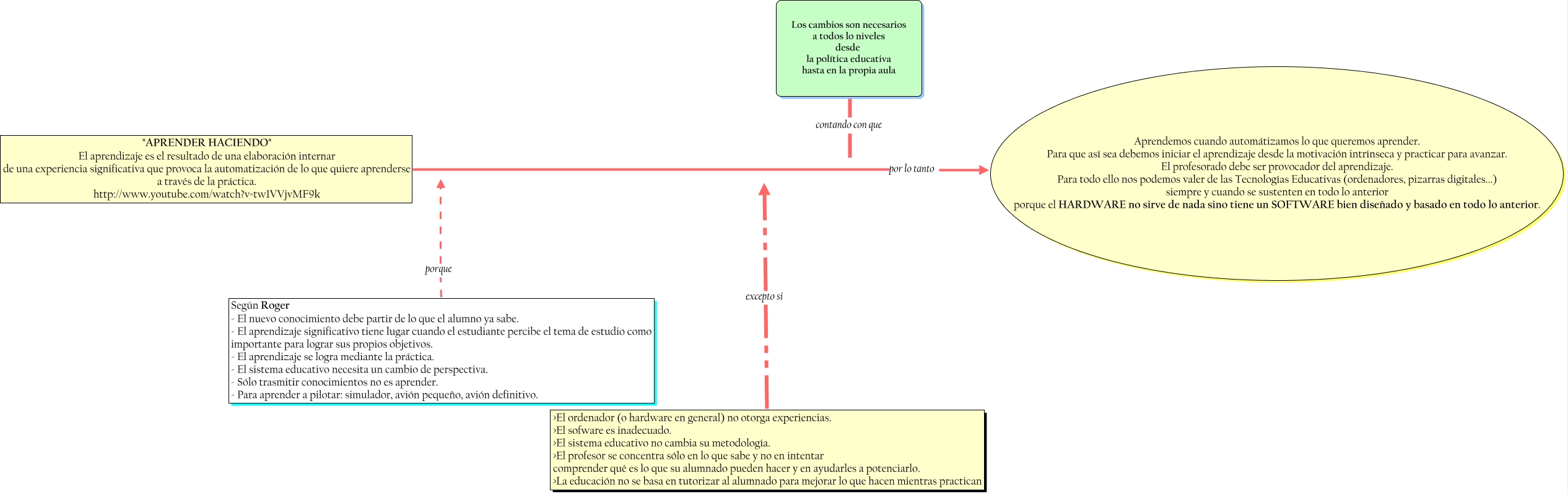
Este Cmap, tiene información relacionada con: Hilo_Aprender_Haciendo_FigaredoMartin_Patricia, <math xmlns="http://www.w3.org/1998/Math/MathML"> <mtext> Los cambios son necesarios
a todos lo niveles
desde 
la política educativa
hasta en la propia aula </mtext> </math> contando con que, "APRENDER HACIENDO" El aprendizaje es el resultado de una elaboración internar de una experiencia significativa que provoca la automatización de lo que quiere aprenderse a través de la práctica. http://www.youtube.com/watch?v=tw1VVjvMF9k por lo tanto Aprendemos cuando automátizamos lo que queremos aprender. Para que así sea debemos iniciar el aprendizaje desde la motivación intrínseca y practicar para avanzar. El profesorado debe ser provocador del aprendizaje. Para todo ello nos podemos valer de las Tecnologías Educativas (ordenadores, pizarras digitales...) siempre y cuando se sustenten en todo lo anterior porque el HARDWARE no sirve de nada sino tiene un SOFTWARE bien diseñado y basado en todo lo anterior., Según Roger - El nuevo conocimiento debe partir de lo que el alumno ya sabe. - El aprendizaje significativo tiene lugar cuando el estudiante percibe el tema de estudio como importante para lograr sus propios objetivos. - El aprendizaje se logra mediante la práctica. - El sistema educativo necesita un cambio de perspectiva. - Sólo trasmitir conocimientos no es aprender. - Para aprender a pilotar: simulador, avión pequeño, avión definitivo. porque, >El ordenador (o hardware en general) no otorga experiencias. >El sofware es inadecuado. >El sistema educativo no cambia su metodología. >El profesor se concentra sólo en lo que sabe y no en intentar comprender qué es lo que su alumnado pueden hacer y en ayudarles a potenciarlo. >La educación no se basa en tutorizar al alumnado para mejorar lo que hacen mientras practican excepto si