WARNING:
JavaScript is turned OFF. None of the links on this concept map will
work until it is reactivated.
If you need help turning JavaScript On, click here.
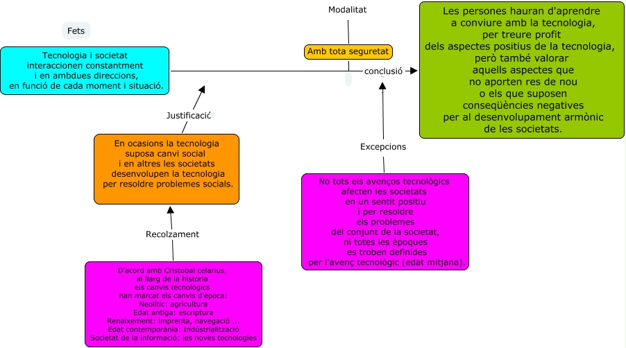
Este Cmap, tiene información relacionada con: a-map, Modalitat Amb tota seguretat, No tots els avenços tecnològics afecten les societats en un sentit positiu i per resoldre els problemes del conjunt de la societat, ni totes les èpoques es troben definides per l'avenç tecnològic (edat mitjana). Excepcions ????, En ocasions la tecnologia suposa canvi social i en altres les societats desenvolupen la tecnologia per resoldre problemes socials. Justificació ????, D'acord amb Cristobal celarius, al llarg de la història els canvis tecnològics han marcat els canvis d'època: Neolític: agricultura Edat antiga: escriptura Renaixement: imprenta, navegació ... Edat contemporània: Indústrialització Societat de la informació: les noves tecnologies Recolzament En ocasions la tecnologia suposa canvi social i en altres les societats desenvolupen la tecnologia per resoldre problemes socials., Tecnologia i societat interaccionen constantment i en ambdues direccions, en funció de cada moment i situació. conclusió Les persones hauran d'aprendre a conviure amb la tecnologia, per treure profit dels aspectes positius de la tecnologia, però també valorar aquells aspectes que no aporten res de nou o els que suposen conseqüències negatives per al desenvolupament armònic de les societats.