Warning:
JavaScript is turned OFF. None of the links on this page will work until it is reactivated.
If you need help turning JavaScript On, click here.
The Concept Map you are trying to access has information related to:
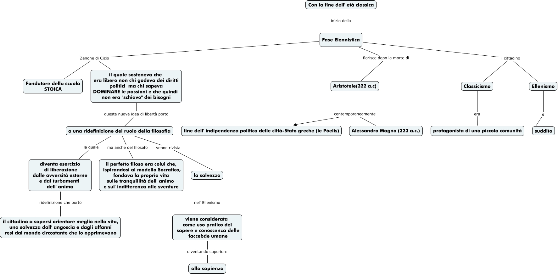
Ellenismo Andrea Leonardi, a una ridefinizione del ruolo della filosofia la quale diventa esercizio di liberazione dalle avversità esterne e dai turbamenti dell' anima, diventa esercizio di liberazione dalle avversità esterne e dai turbamenti dell' anima ridefinizione che portò il cittadino a sapersi orientare meglio nella vita, una salvezza dall' angoscia e dagli affanni resi dal mondo circostante che lo opprimevano, Ellenismo è suddito, il quale sosteneva che era libero non chi godeva dei diritti politici ma chi sapeva DOMINARE le passioni e che quindi non era "schiavo" dei bisogni questa nuova idea di libertà portò a una ridefinizione del ruolo della filosofia, Fase Elennistica fiorisce dopo la morte di Alessandro Magno (323 a.c.), viene considerata come uso pratico del sapere e conoscenza delle faccebde umane diventando superiore alla sapienza, Fase Elennistica Zenone di Cizio Fondatore della scuola STOICA, Fase Elennistica Zenone di Cizio il quale sosteneva che era libero non chi godeva dei diritti politici ma chi sapeva DOMINARE le passioni e che quindi non era "schiavo" dei bisogni, Aristotele(322 a.c) contemporaneamente fine dell' indipendenza politica delle città-Stato greche (le Pòelis), a una ridefinizione del ruolo della filosofia ma anche del filosofo il perfetto filoso era colui che, ispirandosi al modello Socratico, fondava la propria vita sulle tranquillità dell' animo e sul' indifferenza alle sventure