WARNING:
JavaScript is turned OFF. None of the links on this concept map will
work until it is reactivated.
If you need help turning JavaScript On, click here.
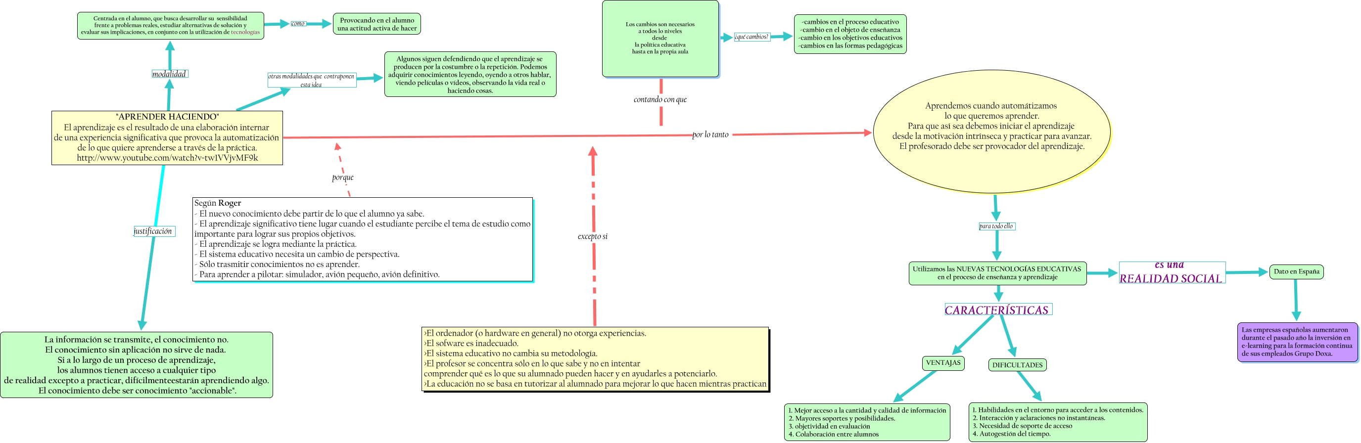
Este Cmap, tiene información relacionada con: Hilo_Aprender_Haciendo_fraga_lanuza_carmen_jose, Utilizamos las NUEVAS TECNOLOGÍAS EDUCATIVAS en el proceso de enseñanza y aprendizaje CARACTERÍSTICAS VENTAJAS, DIFICULTADES ???? 1. Habilidades en el entorno para acceder a los contenidos. 2. Interacción y aclaraciones no instantáneas. 3. Necesidad de soporte de acceso 4. Autogestión del tiempo., Utilizamos las NUEVAS TECNOLOGÍAS EDUCATIVAS en el proceso de enseñanza y aprendizaje es una REALIDAD SOCIAL Dato en España, <math xmlns="http://www.w3.org/1998/Math/MathML"> <mtext> Los cambios son necesarios
a todos lo niveles
desde 
la política educativa
hasta en la propia aula </mtext> </math> contando con que, <math xmlns="http://www.w3.org/1998/Math/MathML"> <mtext> Los cambios son necesarios
a todos lo niveles
desde 
la política educativa
hasta en la propia aula </mtext> </math> ¿qué cambios? -cambios en el proceso educativo -cambio en el objeto de enseñanza -cambio en los objetivos educativos -cambios en las formas pedagógicas, Centrada en el alumno, que busca desarrollar su sensibilidad frente a problemas reales, estudiar alternativas de solución y evaluar sus implicaciones, en conjunto con la utilización de tecnologías como Provocando en el alumno una actitud activa de hacer, Según Roger - El nuevo conocimiento debe partir de lo que el alumno ya sabe. - El aprendizaje significativo tiene lugar cuando el estudiante percibe el tema de estudio como importante para lograr sus propios objetivos. - El aprendizaje se logra mediante la práctica. - El sistema educativo necesita un cambio de perspectiva. - Sólo trasmitir conocimientos no es aprender. - Para aprender a pilotar: simulador, avión pequeño, avión definitivo. porque, "APRENDER HACIENDO" El aprendizaje es el resultado de una elaboración internar de una experiencia significativa que provoca la automatización de lo que quiere aprenderse a través de la práctica. http://www.youtube.com/watch?v=tw1VVjvMF9k modalidad Centrada en el alumno, que busca desarrollar su sensibilidad frente a problemas reales, estudiar alternativas de solución y evaluar sus implicaciones, en conjunto con la utilización de tecnologías, >El ordenador (o hardware en general) no otorga experiencias. >El sofware es inadecuado. >El sistema educativo no cambia su metodología. >El profesor se concentra sólo en lo que sabe y no en intentar comprender qué es lo que su alumnado pueden hacer y en ayudarles a potenciarlo. >La educación no se basa en tutorizar al alumnado para mejorar lo que hacen mientras practican excepto si, "APRENDER HACIENDO" El aprendizaje es el resultado de una elaboración internar de una experiencia significativa que provoca la automatización de lo que quiere aprenderse a través de la práctica. http://www.youtube.com/watch?v=tw1VVjvMF9k otras modalidades que contraponen esta idea Algunos siguen defendiendo que el aprendizaje se producen por la costumbre o la repetición. Podemos adquirir conocimientos leyendo, oyendo a otros hablar, viendo películas o vídeos, observando la vida real o haciendo cosas., Aprendemos cuando automátizamos lo que queremos aprender. Para que así sea debemos iniciar el aprendizaje desde la motivación intrínseca y practicar para avanzar. El profesorado debe ser provocador del aprendizaje. para todo ello ????, Utilizamos las NUEVAS TECNOLOGÍAS EDUCATIVAS en el proceso de enseñanza y aprendizaje CARACTERÍSTICAS DIFICULTADES, "APRENDER HACIENDO" El aprendizaje es el resultado de una elaboración internar de una experiencia significativa que provoca la automatización de lo que quiere aprenderse a través de la práctica. http://www.youtube.com/watch?v=tw1VVjvMF9k justificación La información se transmite, el conocimiento no. El conocimiento sin aplicación no sirve de nada. Si a lo largo de un proceso de aprendizaje, los alumnos tienen acceso a cualquier tipo de realidad excepto a practicar, difícilmenteestarán aprendiendo algo. El conocimiento debe ser conocimiento "accionable"., VENTAJAS ???? 1. Mejor acceso a la cantidad y calidad de información 2. Mayores soportes y posibilidades. 3. objetividad en evaluación 4. Colaboración entre alumnos, Dato en España ???? Las empresas españolas aumentaron durante el pasado año la inversión en e-learning para la formación continua de sus empleados Grupo Doxa., "APRENDER HACIENDO" El aprendizaje es el resultado de una elaboración internar de una experiencia significativa que provoca la automatización de lo que quiere aprenderse a través de la práctica. http://www.youtube.com/watch?v=tw1VVjvMF9k por lo tanto Aprendemos cuando automátizamos lo que queremos aprender. Para que así sea debemos iniciar el aprendizaje desde la motivación intrínseca y practicar para avanzar. El profesorado debe ser provocador del aprendizaje.