WARNING:
JavaScript is turned OFF. None of the links on this concept map will
work until it is reactivated.
If you need help turning JavaScript On, click here.
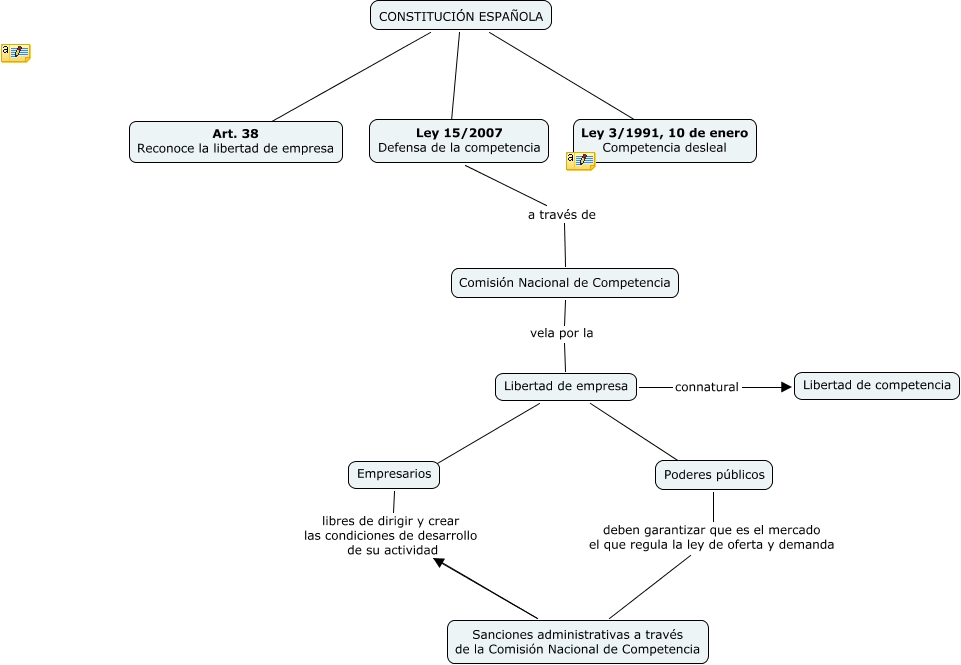
Aquest mapa conceptual conté informació relacionada amb: Libertad de empresa, Libertad de empresa connatural Libertad de competencia, Libertad de empresa ???? Empresarios, CONSTITUCIÓN ESPAÑOLA ???? Ley 15/2007 Defensa de la competencia, Libertad de empresa ???? Poderes públicos, CONSTITUCIÓN ESPAÑOLA ???? Ley 3/1991, 10 de enero Competencia desleal, Ley 15/2007 Defensa de la competencia a través de Comisión Nacional de Competencia, Empresarios libres de dirigir y crear las condiciones de desarrollo de su actividad Sanciones administrativas a través de la Comisión Nacional de Competencia, CONSTITUCIÓN ESPAÑOLA ???? Art. 38 Reconoce la libertad de empresa, Poderes públicos deben garantizar que es el mercado el que regula la ley de oferta y demanda Sanciones administrativas a través de la Comisión Nacional de Competencia, Comisión Nacional de Competencia vela por la Libertad de empresa