WARNING:
JavaScript is turned OFF. None of the links on this concept map will
work until it is reactivated.
If you need help turning JavaScript On, click here.
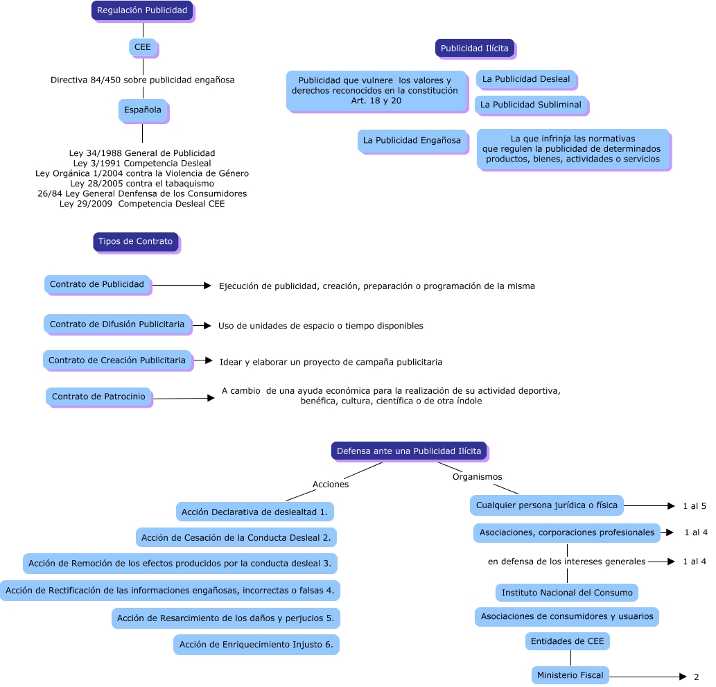
Este Cmap, tiene información relacionada con: Caso 2, Defensa ante una Publicidad Ilícita Organismos Cualquier persona jurídica o física, Contrato de Difusión Publicitaria ???? Uso de unidades de espacio o tiempo disponibles, Contrato de Patrocinio ???? A cambio de una ayuda económica para la realización de su actividad deportiva, benéfica, cultura, científica o de otra índole, Entidades de CEE ???? Ministerio Fiscal, Ministerio Fiscal ???? 2, Contrato de Publicidad ???? Ejecución de publicidad, creación, preparación o programación de la misma, Española ???? Ley 34/1988 General de Publicidad Ley 3/1991 Competencia Desleal Ley Orgánica 1/2004 contra la Violencia de Género Ley 28/2005 contra el tabaquismo 26/84 Ley General Denfensa de los Consumidores Ley 29/2009 Competencia Desleal CEE, Defensa ante una Publicidad Ilícita Acciones Acción Declarativa de deslealtad 1., Cualquier persona jurídica o física ???? 1 al 5, Regulación Publicidad CEE, CEE Directiva 84/450 sobre publicidad engañosa Española, Contrato de Creación Publicitaria ???? Idear y elaborar un proyecto de campaña publicitaria, Asociaciones, corporaciones profesionales en defensa de los intereses generales 1 al 4, Asociaciones, corporaciones profesionales ???? 1 al 4, Asociaciones, corporaciones profesionales en defensa de los intereses generales Instituto Nacional del Consumo