WARNING:
JavaScript is turned OFF. None of the links on this concept map will
work until it is reactivated.
If you need help turning JavaScript On, click here.
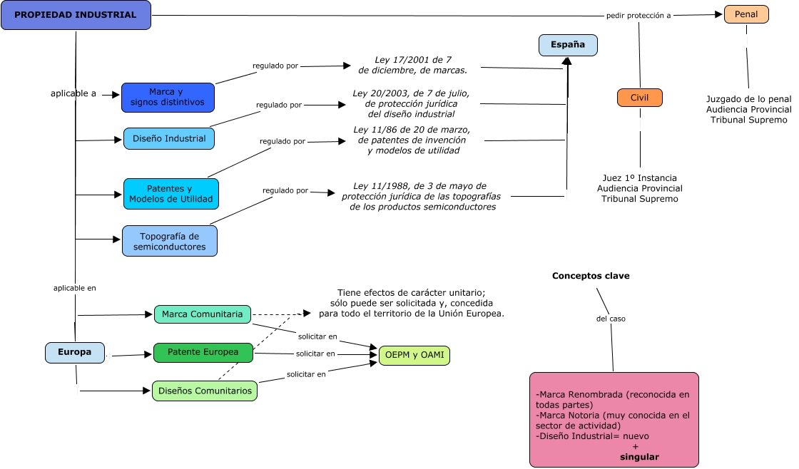
Este Cmap, tiene información relacionada con: Mapa Conceptual CASO 4, Diseños Comunitarios Tiene efectos de carácter unitario; sólo puede ser solicitada y, concedida para todo el territorio de la Unión Europea., Conceptos clave del caso -Marca Renombrada (reconocida en todas partes) -Marca Notoria (muy conocida en el sector de actividad) -Diseño Industrial= nuevo + singular, Patente Europea solicitar en OEPM y OAMI, Penal Juzgado de lo penal Audiencia Provincial Tribunal Supremo, Europa Diseños Comunitarios, Topografía de semiconductores regulado por Ley 11/1988, de 3 de mayo de protección jurídica de las topografías de los productos semiconductores, Europa Marca Comunitaria, Marca Comunitaria Tiene efectos de carácter unitario; sólo puede ser solicitada y, concedida para todo el territorio de la Unión Europea., Ley 17/2001 de 7 de diciembre, de marcas. España, Marca y signos distintivos regulado por Ley 17/2001 de 7 de diciembre, de marcas., Ley 20/2003, de 7 de julio, de protección jurídica del diseño industrial España, Ley 11/1988, de 3 de mayo de protección jurídica de las topografías de los productos semiconductores España, Civil Juez 1º Instancia Audiencia Provincial Tribunal Supremo, Patentes y Modelos de Utilidad regulado por Ley 11/86 de 20 de marzo, de patentes de invención y modelos de utilidad, PROPIEDAD INDUSTRIAL aplicable a Diseño Industrial, Diseños Comunitarios solicitar en OEPM y OAMI, PROPIEDAD INDUSTRIAL aplicable a Topografía de semiconductores, PROPIEDAD INDUSTRIAL pedir protección a Penal, Ley 11/86 de 20 de marzo, de patentes de invención y modelos de utilidad España, Marca Comunitaria solicitar en OEPM y OAMI