WARNING:
JavaScript is turned OFF. None of the links on this concept map will
work until it is reactivated.
If you need help turning JavaScript On, click here.
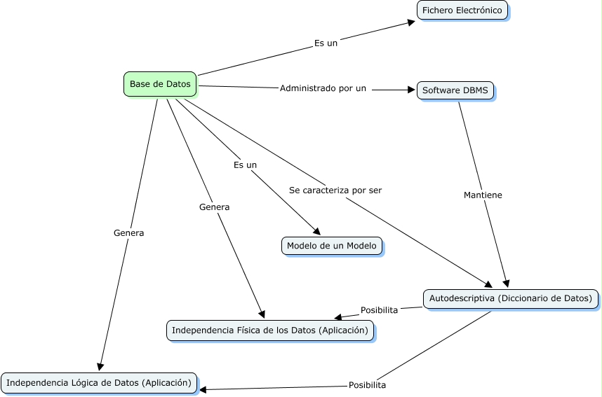
Este Cmap, tiene información relacionada con: Base de Datos, Base de Datos Es un Fichero Electrónico, Base de Datos Genera Independencia Física de los Datos (Aplicación), Autodescriptiva (Diccionario de Datos) Posibilita Independencia Física de los Datos (Aplicación), Base de Datos Se caracteriza por ser Autodescriptiva (Diccionario de Datos), Base de Datos Es un Modelo de un Modelo, Software DBMS Mantiene Autodescriptiva (Diccionario de Datos), Base de Datos Genera Independencia Lógica de Datos (Aplicación), Autodescriptiva (Diccionario de Datos) Posibilita Independencia Lógica de Datos (Aplicación), Base de Datos Administrado por un Software DBMS