WARNING:
JavaScript is turned OFF. None of the links on this concept map will
work until it is reactivated.
If you need help turning JavaScript On, click here.
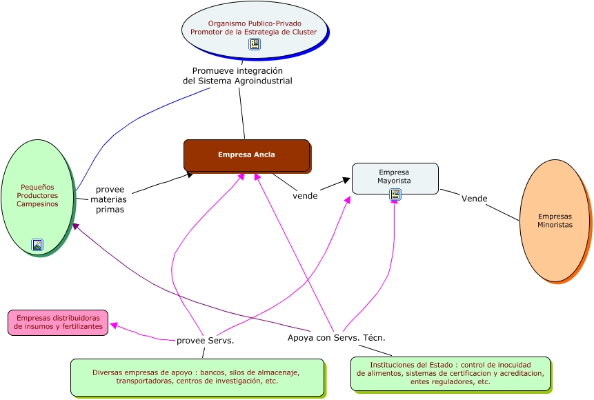
Este Cmap, tiene información relacionada con: JoseFelixBogado-v2, Empresa Mayorista Vende Empresas Minoristas, Instituciones del Estado : control de inocuidad de alimentos, sistemas de certificacion y acreditacion, entes reguladores, etc. Apoya con Servs. Técn. Empresa Mayorista, Empresa Ancla vende Empresa Mayorista, Pequeños Productores Campesinos provee materias primas Empresa Ancla, Instituciones del Estado : control de inocuidad de alimentos, sistemas de certificacion y acreditacion, entes reguladores, etc. Apoya con Servs. Técn. Pequeños Productores Campesinos, Organismo Publico-Privado Promotor de la Estrategia de Cluster Promueve integración del Sistema Agroindustrial Empresa Ancla, Instituciones del Estado : control de inocuidad de alimentos, sistemas de certificacion y acreditacion, entes reguladores, etc. Apoya con Servs. Técn. Empresa Ancla, Diversas empresas de apoyo : bancos, silos de almacenaje, transportadoras, centros de investigación, etc. provee Servs. Empresa Ancla, Diversas empresas de apoyo : bancos, silos de almacenaje, transportadoras, centros de investigación, etc. provee Servs. Empresa Mayorista, Organismo Publico-Privado Promotor de la Estrategia de Cluster Promueve integración del Sistema Agroindustrial Pequeños Productores Campesinos, Diversas empresas de apoyo : bancos, silos de almacenaje, transportadoras, centros de investigación, etc. provee Servs. Empresas distribuidoras de insumos y fertilizantes