Warning:
JavaScript is turned OFF. None of the links on this page will work until it is reactivated.
If you need help turning JavaScript On, click here.
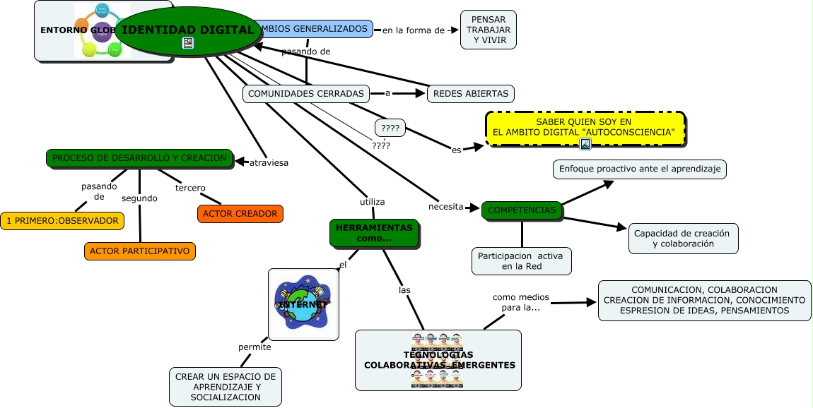
Este Cmap, tiene información relacionada con: IDENTIFICACION DIGITAL, ENTORNO GLOBAL EN RED presenta CAMBIOS GENERALIZADOS, COMPETENCIAS ???? Enfoque proactivo ante el aprendizaje, PROCESO DE DESARROLLO Y CREACION pasando de 1 PRIMERO:OBSERVADOR, COMPETENCIAS ???? Capacidad de creación y colaboración, TEGNOLOGIAS COLABORATIVAS EMERGENTES como medios para la... COMUNICACION, COLABORACION CREACION DE INFORMACION, CONOCIMIENTO ESPRESION DE IDEAS, PENSAMIENTOS, IDENTIDAD DIGITAL utiliza HERRAMIENTAS como..., IDENTIDAD DIGITAL ???? ????, PROCESO DE DESARROLLO Y CREACION tercero ACTOR CREADOR, IDENTIDAD DIGITAL necesita COMPETENCIAS, IDENTIDAD DIGITAL atraviesa PROCESO DE DESARROLLO Y CREACION, COMPETENCIAS ???? Participacion activa en la Red, IDENTIDAD DIGITAL es SABER QUIEN SOY EN EL AMBITO DIGITAL "AUTOCONSCIENCIA", HERRAMIENTAS como... las TEGNOLOGIAS COLABORATIVAS EMERGENTES, REDES ABIERTAS ???? IDENTIDAD DIGITAL, INTERNET permite CREAR UN ESPACIO DE APRENDIZAJE Y SOCIALIZACION, COMUNIDADES CERRADAS a REDES ABIERTAS, PROCESO DE DESARROLLO Y CREACION segundo ACTOR PARTICIPATIVO, CAMBIOS GENERALIZADOS pasando de COMUNIDADES CERRADAS, HERRAMIENTAS como... el INTERNET, CAMBIOS GENERALIZADOS en la forma de PENSAR TRABAJAR Y VIVIR