WARNING:
JavaScript is turned OFF. None of the links on this concept map will
work until it is reactivated.
If you need help turning JavaScript On, click here.
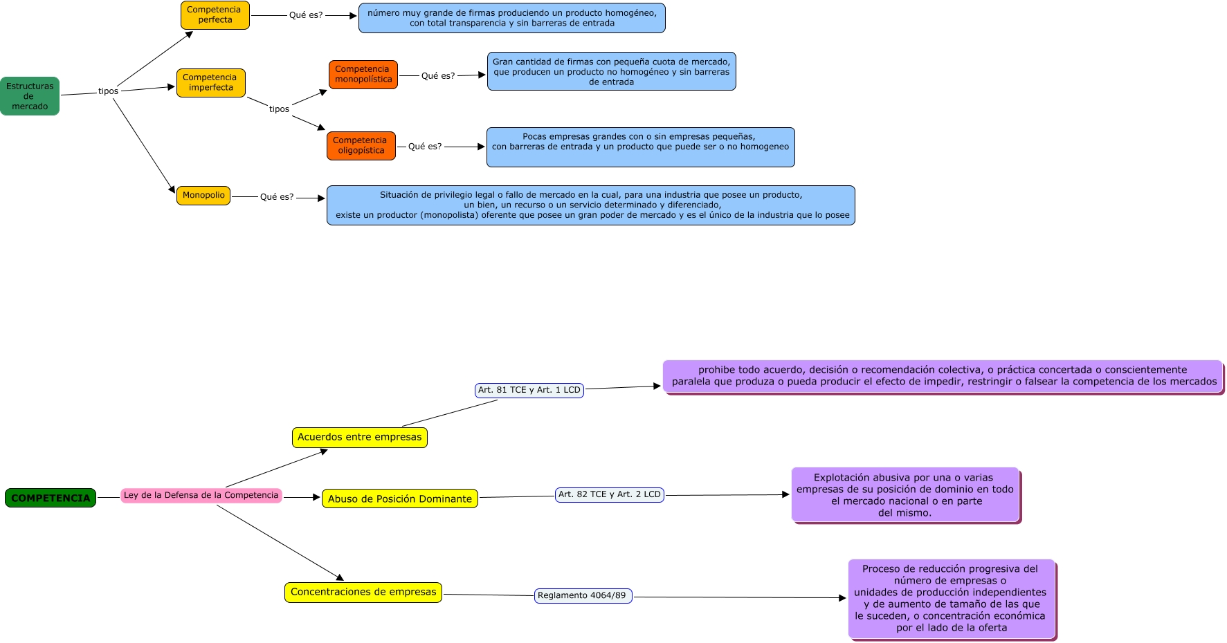
Este Cmap, tiene información relacionada con: tema 5-6, Estructuras de mercado tipos Competencia perfecta, Concentraciones de empresas Reglamento 4064/89 Proceso de reducción progresiva del número de empresas o unidades de producción independientes y de aumento de tamaño de las que le suceden, o concentración económica por el lado de la oferta, Competencia imperfecta tipos Competencia monopolística, Competencia perfecta Qué es? número muy grande de firmas produciendo un producto homogéneo, con total transparencia y sin barreras de entrada, Estructuras de mercado tipos Competencia imperfecta, Competencia oligopística Qué es? Pocas empresas grandes con o sin empresas pequeñas, con barreras de entrada y un producto que puede ser o no homogeneo, COMPETENCIA Ley de la Defensa de la Competencia Acuerdos entre empresas, COMPETENCIA Ley de la Defensa de la Competencia Concentraciones de empresas, COMPETENCIA Ley de la Defensa de la Competencia Abuso de Posición Dominante, Competencia monopolística Qué es? Gran cantidad de firmas con pequeña cuota de mercado, que producen un producto no homogéneo y sin barreras de entrada, Estructuras de mercado tipos Monopolio, Competencia imperfecta tipos Competencia oligopística, Acuerdos entre empresas Art. 81 TCE y Art. 1 LCD prohibe todo acuerdo, decisión o recomendación colectiva, o práctica concertada o conscientemente paralela que produza o pueda producir el efecto de impedir, restringir o falsear la competencia de los mercados, Monopolio Qué es? Situación de privilegio legal o fallo de mercado en la cual, para una industria que posee un producto, un bien, un recurso o un servicio determinado y diferenciado, existe un productor (monopolista) oferente que posee un gran poder de mercado y es el único de la industria que lo posee, Abuso de Posición Dominante Art. 82 TCE y Art. 2 LCD Explotación abusiva por una o varias empresas de su posición de dominio en todo el mercado nacional o en parte del mismo.