WARNING:
JavaScript is turned OFF. None of the links on this concept map will
work until it is reactivated.
If you need help turning JavaScript On, click here.
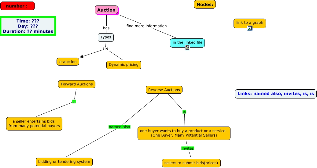
This Concept Map, created with IHMC CmapTools, has information related to: Auction-done, Auction has Types, one buyer wants to buy a product or a service. (One Buyer, Many Potential Sellers) invites sellers to submit bids(prices), Forward Auctions is a seller entertains bids from many potential buyers, Types are Dynamic pricing, Reverse Auctions is one buyer wants to buy a product or a service. (One Buyer, Many Potential Sellers), Types are e-auction, Reverse Auctions named also bidding or tendering system, Auction find more information in the linked file