WARNING:
JavaScript is turned OFF. None of the links on this concept map will
work until it is reactivated.
If you need help turning JavaScript On, click here.
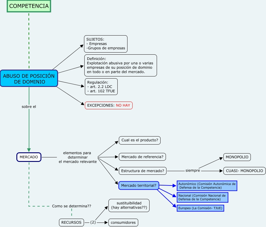
Este Cmap, tiene información relacionada con: CMAPS3- LA FIRA, MERCADO elementos para determinar el mercado relevante Mercado territorial?, RECURSOS (2) consumidores, MERCADO elementos para determinar el mercado relevante Mercado de referencia?, Mercado territorial? ???? Autonómico (Comisión Autonómica de Defensa de la Competencia), RECURSOS (2) sustituibilidad (hay alternativas??), MERCADO elementos para determinar el mercado relevante Estructura de mercado?, MERCADO Como se determina?? RECURSOS, MERCADO elementos para determinar el mercado relevante Cual es el producto?, ABUSO DE POSICIÓN DE DOMINIO ???? Regulación: - art. 2.2 LDC - art. 102 TFUE, COMPETENCIA ???? ABUSO DE POSICIÓN DE DOMINIO, ABUSO DE POSICIÓN DE DOMINIO sobre el MERCADO, Mercado territorial? ???? Europeo (La Comisión- TJUE), ABUSO DE POSICIÓN DE DOMINIO ???? SUJETOS: - Empresas -Grupos de empresas, Estructura de mercado? siempre CUASI- MONOPOLIO, Mercado territorial? ???? Nacional (Comisión Nacional de Defensa de la Competencia), ABUSO DE POSICIÓN DE DOMINIO ???? EXCEPCIONES: NO HAY, ABUSO DE POSICIÓN DE DOMINIO ???? Definición: Explotación abusiva por una o varias empresas de su posición de dominio en todo o en parte del mercado., Estructura de mercado? siempre MONOPOLIO