WARNING:
JavaScript is turned OFF. None of the links on this concept map will
work until it is reactivated.
If you need help turning JavaScript On, click here.
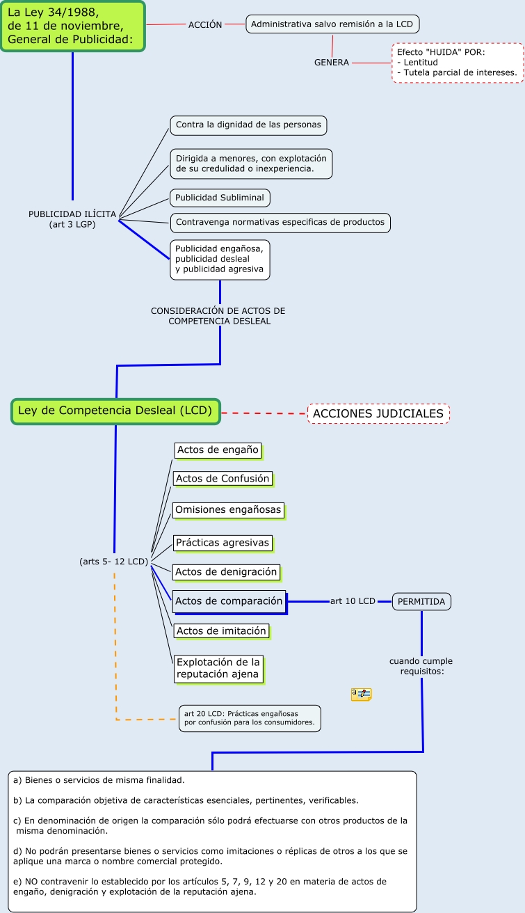
Este Cmap, tiene información relacionada con: CMAPS 5- LEVIS VS CASTER, Ley de Competencia Desleal (LCD) (arts 5- 12 LCD) Actos de Confusión, Actos de comparación art 10 LCD PERMITIDA, Administrativa salvo remisión a la LCD GENERA Efecto "HUIDA" POR: - Lentitud - Tutela parcial de intereses., Ley de Competencia Desleal (LCD) (arts 5- 12 LCD) art 20 LCD: Prácticas engañosas por confusión para los consumidores., Ley de Competencia Desleal (LCD) (arts 5- 12 LCD) Explotación de la reputación ajena, La Ley 34/1988, de 11 de noviembre, General de Publicidad: PUBLICIDAD ILÍCITA (art 3 LGP) Dirigida a menores, con explotación de su credulidad o inexperiencia., La Ley 34/1988, de 11 de noviembre, General de Publicidad: PUBLICIDAD ILÍCITA (art 3 LGP) Contravenga normativas especificas de productos, Ley de Competencia Desleal (LCD) (arts 5- 12 LCD) Actos de denigración, La Ley 34/1988, de 11 de noviembre, General de Publicidad: PUBLICIDAD ILÍCITA (art 3 LGP) Publicidad Subliminal, Ley de Competencia Desleal (LCD) (arts 5- 12 LCD) Actos de engaño, Ley de Competencia Desleal (LCD) (arts 5- 12 LCD) Actos de imitación, La Ley 34/1988, de 11 de noviembre, General de Publicidad: PUBLICIDAD ILÍCITA (art 3 LGP) Contra la dignidad de las personas, PERMITIDA cuando cumple requisitos: a) Bienes o servicios de misma finalidad. b) La comparación objetiva de características esenciales, pertinentes, verificables. c) En denominación de origen la comparación sólo podrá efectuarse con otros productos de la misma denominación. d) No podrán presentarse bienes o servicios como imitaciones o réplicas de otros a los que se aplique una marca o nombre comercial protegido. e) NO contravenir lo establecido por los artículos 5, 7, 9, 12 y 20 en materia de actos de engaño, denigración y explotación de la reputación ajena., Ley de Competencia Desleal (LCD) (arts 5- 12 LCD) Actos de comparación, Ley de Competencia Desleal (LCD) ???? ACCIONES JUDICIALES, Ley de Competencia Desleal (LCD) (arts 5- 12 LCD) Omisiones engañosas, Ley de Competencia Desleal (LCD) (arts 5- 12 LCD) Prácticas agresivas, La Ley 34/1988, de 11 de noviembre, General de Publicidad: PUBLICIDAD ILÍCITA (art 3 LGP) Publicidad engañosa, publicidad desleal y publicidad agresiva, Publicidad engañosa, publicidad desleal y publicidad agresiva CONSIDERACIÓN DE ACTOS DE COMPETENCIA DESLEAL Ley de Competencia Desleal (LCD), La Ley 34/1988, de 11 de noviembre, General de Publicidad: ACCIÓN Administrativa salvo remisión a la LCD