WARNING:
JavaScript is turned OFF. None of the links on this concept map will
work until it is reactivated.
If you need help turning JavaScript On, click here.
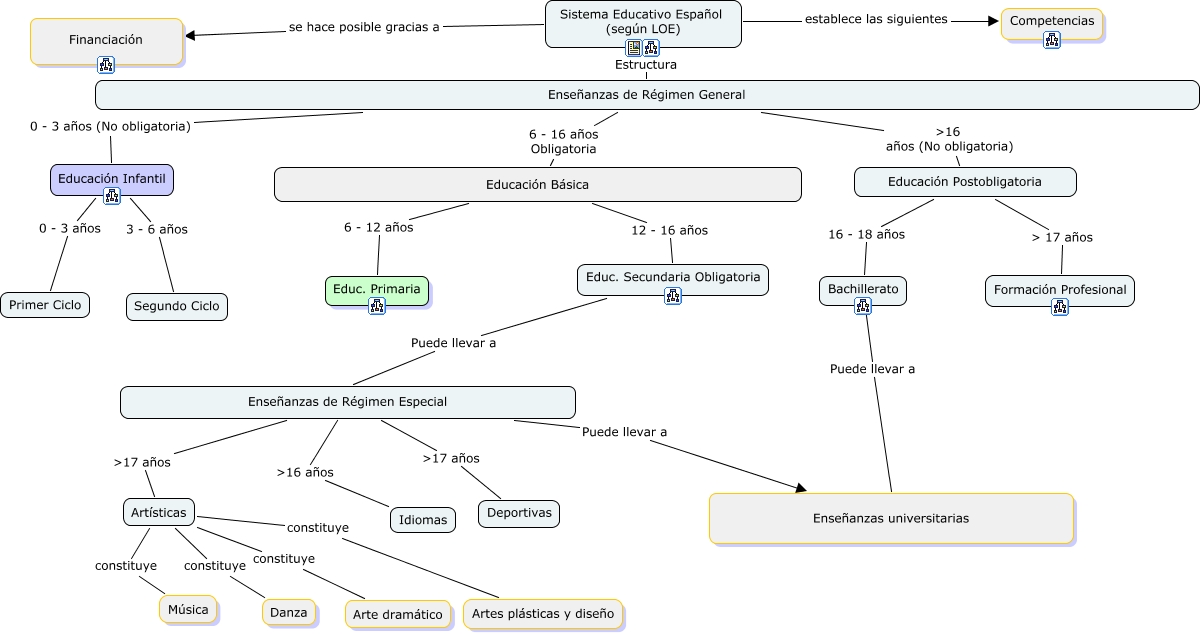
Este Cmap, tiene información relacionada con: Sistema Educativo Español LOE, Sistema Educativo Español (según LOE) establece las siguientes Competencias, Sistema Educativo Español (según LOE) se hace posible gracias a Financiación, Educación Infantil 0 - 3 años Primer Ciclo, Bachillerato Puede llevar a Enseñanzas universitarias, Educación Postobligatoria 16 - 18 años Bachillerato, Sistema Educativo Español (según LOE) Estructura Enseñanzas de Régimen General, Artísticas constituye Artes plásticas y diseño, Educación Infantil 3 - 6 años Segundo Ciclo, Enseñanzas de Régimen Especial ᡉ años Artísticas, Educación Básica 12 - 16 años Educ. Secundaria Obligatoria, Enseñanzas de Régimen General 6 - 16 años Obligatoria Educación Básica, Artísticas constituye Danza, Enseñanzas de Régimen General 0 - 3 años (No obligatoria) Educación Infantil, Artísticas constituye Música, Educación Básica 6 - 12 años Educ. Primaria, Educ. Secundaria Obligatoria Puede llevar a Enseñanzas de Régimen Especial, Educación Postobligatoria > 17 años Formación Profesional, Enseñanzas de Régimen Especial ᡈ años Idiomas, Enseñanzas de Régimen General ᡈ años (No obligatoria) Educación Postobligatoria, Enseñanzas de Régimen Especial ᡉ años Deportivas