WARNING:
JavaScript is turned OFF. None of the links on this concept map will
work until it is reactivated.
If you need help turning JavaScript On, click here.
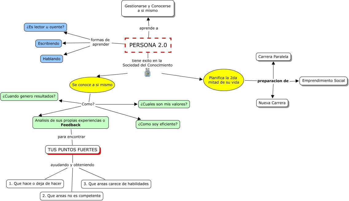
This Concept Map, created with IHMC CmapTools, has information related to: Gestion de uno mismo, Planifica la 2da mitad de su vida preparacion de Carrera Paralela, TUS PUNTOS FUERTES ayudando y obteniendo 3. Que areas carece de habilidades, Planifica la 2da mitad de su vida preparacion de Nueva Carrera, PERSONA 2.0 formas de aprender Hablando, PERSONA 2.0 tiene exito en la Sociedad del Conocimiento SI Planifica la 2da mitad de su vida, PERSONA 2.0 aprende a Gestionarse y Conocerse a si mismo, PERSONA 2.0 formas de aprender ¿Es lector u oyente?, Se conoce a si mismo Como? Analisis de sus propias experiencias o Feedback, TUS PUNTOS FUERTES ayudando y obteniendo 2. Que areas no es competente, Analisis de sus propias experiencias o Feedback para encontrar TUS PUNTOS FUERTES, Se conoce a si mismo Como? ¿Cuales son mis valores?, Se conoce a si mismo Como? ¿Como soy eficiente?, Se conoce a si mismo Como? ¿Cuando genero resultados?, TUS PUNTOS FUERTES ayudando y obteniendo 1. Que hace o deja de hacer, Planifica la 2da mitad de su vida preparacion de Emprendimiento Social, PERSONA 2.0 formas de aprender Escribiendo, PERSONA 2.0 tiene exito en la Sociedad del Conocimiento SI Se conoce a si mismo