WARNING:
JavaScript is turned OFF. None of the links on this concept map will
work until it is reactivated.
If you need help turning JavaScript On, click here.
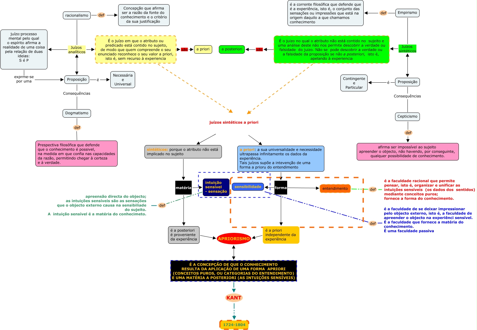
Esse mapa conceitual, produzido no IHMC CmapTools, tem a informação relacionada a: Kant, a priori: a sua universalidade e necessidade ultrapassa infinitamente os dados da experiência. Tais juízos supõe a intevenção de uma forma a prioru do entendimento forma sensibilidade, a priori: a sua universalidade e necessidade ultrapassa infinitamente os dados da experiência. Tais juízos supõe a intevenção de uma forma a prioru do entendimento forma é a priori independente da experiência, Proposição é Contingente e Particular, é a posteriori é proveniente da experiência APRIORISMO É A CONCEPÇÃO DE QUE O CONHECIMENTO RESULTA DA APLICAÇÃO DE UMA FORMA APRIORI (CONCEITOS PUROS, OU CATEGORIAS DO ENTENDIMENTO) E UMA MATÉRIA A POSTERIORI (AS INTUIÇÕES SENS�?VEIS), Cepticismo def afirma ser impossível ao sujeito apreender o objecto, não havendo, por conseguinte, qualquer possibilidade de conhecimento., é a priori independente da experiência APRIORISMO É A CONCEPÇÃO DE QUE O CONHECIMENTO RESULTA DA APLICAÇÃO DE UMA FORMA APRIORI (CONCEITOS PUROS, OU CATEGORIAS DO ENTENDIMENTO) E UMA MATÉRIA A POSTERIORI (AS INTUIÇÕES SENS�?VEIS), É o juizo no qual o atributo não está contido no sujeito e uma análise deste não nos permite descobrir a verdade ou falsidade do juizo. Não se pode descobrir a verdade ou a falsidade da proposição se não a posteriori, isto é, apelando à experiencia juízos sintéticos a priori sintéticos: porque o atributo não está implicado no sujeito, juízo:processo mental pelo qual o espírito afirma a realidade de uma coisa pela relação de duas ideias: S é P exprme-se por uma Proposição, É o juízo em que o atributo ou predicado está contido no sujeito, de modo que quem compreende o seu enunciado reconhece o seu valor a priori, isto é, sem recurso à experiencia são a priori, racionalismo def Concepção que afirma ser a razão da fonte do conhecimento e o critério da sua justificação, intuição sensível - sensação def apreensão directa do objecto; as intuições sensíveis são as sensações que o objecto externo causa na sensibiliade do sujeito. A intuição sensível é a matéria do conhecimeto., Proposição Consequências Dogmatismo, Empirismo Juízos sintéticos É o juizo no qual o atributo não está contido no sujeito e uma análise deste não nos permite descobrir a verdade ou falsidade do juizo. Não se pode descobrir a verdade ou a falsidade da proposição se não a posteriori, isto é, apelando à experiencia, a priori: a sua universalidade e necessidade ultrapassa infinitamente os dados da experiência. Tais juízos supõe a intevenção de uma forma a prioru do entendimento forma entendimento, Empirismo Juízos sintéticos Proposição, É o juizo no qual o atributo não está contido no sujeito e uma análise deste não nos permite descobrir a verdade ou falsidade do juizo. Não se pode descobrir a verdade ou a falsidade da proposição se não a posteriori, isto é, apelando à experiencia são a posteriori, racionalismo Juízos analíticos É o juízo em que o atributo ou predicado está contido no sujeito, de modo que quem compreende o seu enunciado reconhece o seu valor a priori, isto é, sem recurso à experiencia, entendimento def é a faculdade racional que permite pensar, isto é, organizar e unificar as intuições sensíveis (os dados dos sentidos) mediante conceitos puros; fornece a forma do conhecimento., Proposição é Necessária e Universal, É A CONCEPÇÃO DE QUE O CONHECIMENTO RESULTA DA APLICAÇÃO DE UMA FORMA APRIORI (CONCEITOS PUROS, OU CATEGORIAS DO ENTENDIMENTO) E UMA MATÉRIA A POSTERIORI (AS INTUIÇÕES SENS�?VEIS) KANT 1724-1804