WARNING:
JavaScript is turned OFF. None of the links on this concept map will
work until it is reactivated.
If you need help turning JavaScript On, click here.
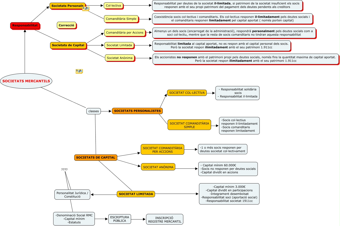
Este Cmap, tiene información relacionada con: Supòsit 1 - Societats Mercantils (corregit), Societats Personals ???? Col·lectiva, Responsabilitat ???? Societats Personals, ESCRIPTURA PÚBLICA ???? INSCRIPCIÓ REGISTRE MERCANTIL, Col·lectiva ???? Responsabilitat per deutes de la societat il·limitada, si patrimoni de la societat insuficient els socis responen amb el seu propi patrimoni del pagament dels deutes pendents als creditors, SOCIETAT COL·LECTIVA ???? - Responsabilitat solidària socis - Responsabilitat il·limitada, SOCIETATS MERCANTILS ???? Responsabilitat, SOCIETATS DE CAPITAL ???? SOCIETAT ANÒNIMA, Societats de Capital ???? Societat Anònima, SOCIETATS PERSONALISTES ???? SOCIETAT COMANDITÀRIA SIMPLE, -Denominació Social RMC -Capital mínim -Estatuts ???? ESCRIPTURA PÚBLICA, SOCIETATS PERSONALISTES ???? SOCIETAT COL·LECTIVA, SOCIETAT ANÒNIMA ???? - Capital mínim 60.000€ -Socis no responen per deutes socials -Capital dividit en accions, SOCIETAT LIMITADA ???? Personalitat Jurídica / Constitució, classes ???? SOCIETATS PERSONALISTES, Responsabilitat ???? Societats de Capital, classes ???? SOCIETATS DE CAPITAL, SOCIETAT COMANDITÀRIA SIMPLE ???? -Socis col·lectius responen il·limitadament -Socis comanditaris responen limitadament, Societat Limitada ???? Responsabilitat limitada al capital aportat, no es respon amb el capital personal dels socis. Però la societat respon ilimitadament amb el seu patrimoni 1.911cc, SOCIETAT COMANDITÀRIA PER ACCIONS ???? -1 o més socis responen per deutes societat col·lectivament, Societat Anònima ???? Els accionistes no responen amb el patrimoni propi pels deutes socials, només fins la quantitat maxima de capital aportat. Però la societat respon ilimitadament amb el seu patrimoni 1.911cc