WARNING:
JavaScript is turned OFF. None of the links on this concept map will
work until it is reactivated.
If you need help turning JavaScript On, click here.
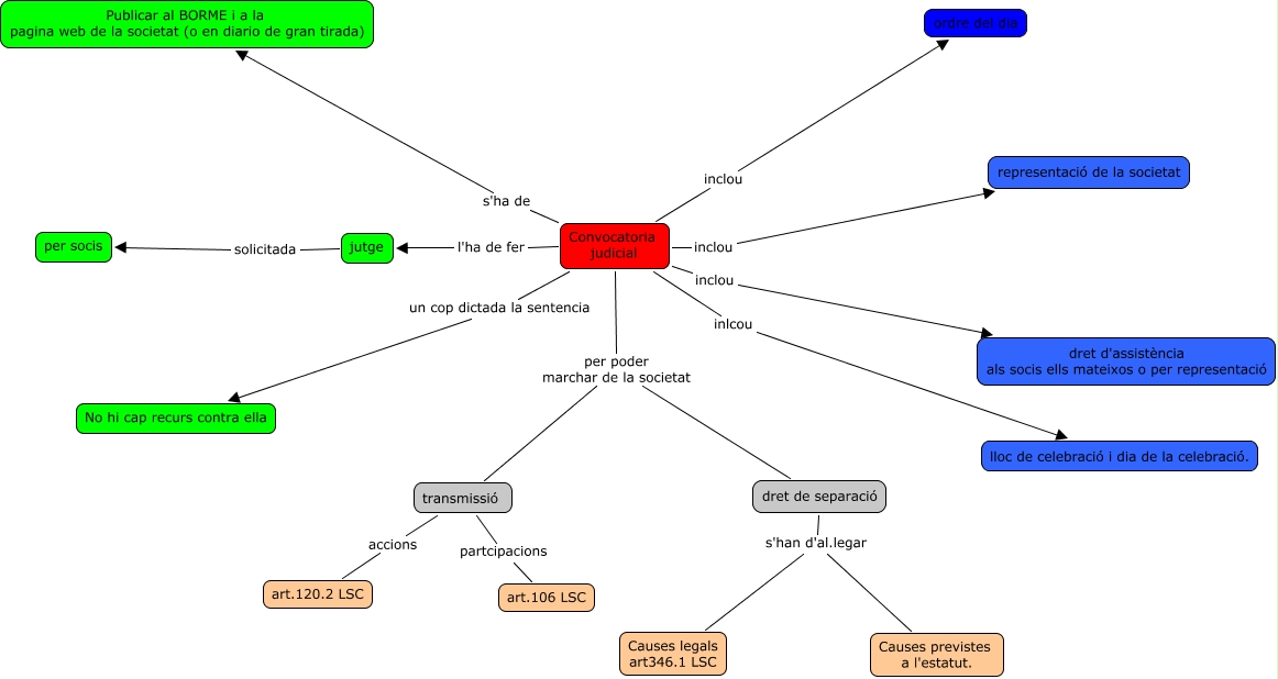
Aquest mapa conceptual conté informació relacionada amb: Cmap Cas 5 Un mal tràngol, Convocatoria judicial inclou representació de la societat, Convocatoria judicial inlcou lloc de celebració i dia de la celebració., Convocatoria judicial un cop dictada la sentencia No hi cap recurs contra ella, dret de separació s'han d'al.legar Causes previstes a l'estatut., Convocatoria judicial per poder marchar de la societat dret de separació, dret de separació s'han d'al.legar Causes legals art346.1 LSC, Convocatoria judicial inclou ordre del dia, transmissió partcipacions art.106 LSC, Convocatoria judicial l'ha de fer jutge, transmissió accions art.120.2 LSC, Convocatoria judicial per poder marchar de la societat transmissió, Convocatoria judicial s'ha de Publicar al BORME i a la pagina web de la societat (o en diario de gran tirada), jutge solicitada per socis, Convocatoria judicial inclou dret d'assistència als socis ells mateixos o per representació