WARNING:
JavaScript is turned OFF. None of the links on this concept map will
work until it is reactivated.
If you need help turning JavaScript On, click here.
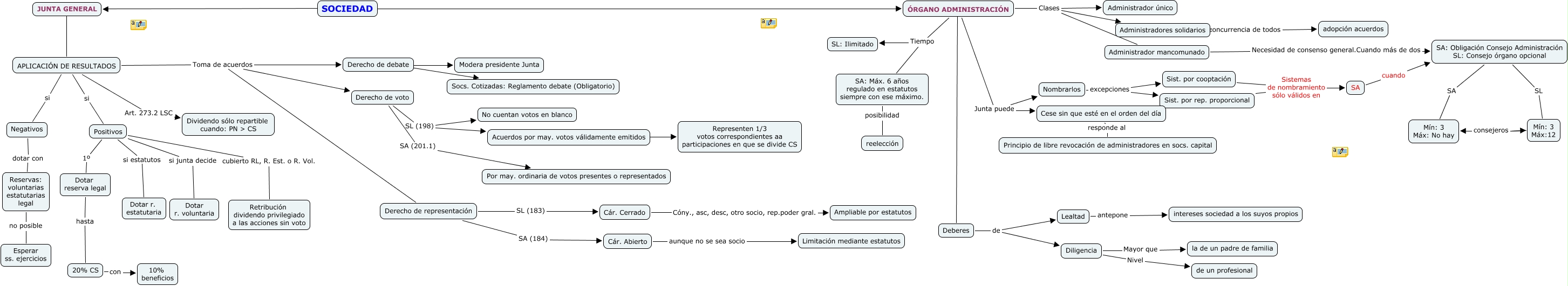
Este Cmap, tiene información relacionada con: Cynthia_Lara_M3_Familia Gras Fortuny_ Caso 6_REVISADO, ÓRGANO ADMINISTRACIÓN Junta puede Cese sin que esté en el orden del día, SA: Obligación Consejo Administración SL: Consejo órgano opcional SL Mín: 3 Máx:12, Derecho de debate ???? Socs. Cotizadas: Reglamento debate (Obligatorio), Dotar reserva legal hasta 20% CS, APLICACIÓN DE RESULTADOS Toma de acuerdos Derecho de debate, Positivos si estatutos Dotar r. estatutaria, SA cuando SA: Obligación Consejo Administración SL: Consejo órgano opcional, Deberes de Diligencia, Positivos 1º Dotar reserva legal, APLICACIÓN DE RESULTADOS si Positivos, APLICACIÓN DE RESULTADOS Art. 273.2 LSC Dividendo sólo repartible cuando: PN > CS, SOCIEDAD ???? ÓRGANO ADMINISTRACIÓN, Diligencia Mayor que la de un padre de familia, ÓRGANO ADMINISTRACIÓN Tiempo SL: Ilimitado, Cár. Cerrado Cóny., asc, desc, otro socio, rep.poder gral. Ampliable por estatutos, Derecho de voto SA (201.1) Por may. ordinaria de votos presentes o representados, Derecho de debate ???? Modera presidente Junta, Derecho de voto SL (198) No cuentan votos en blanco, Acuerdos por may. votos válidamente emitidos ???? Representen 1/3 votos correspondientes aa participaciones en que se divide CS, Lealtad antepone intereses sociedad a los suyos propios