WARNING:
JavaScript is turned OFF. None of the links on this concept map will
work until it is reactivated.
If you need help turning JavaScript On, click here.
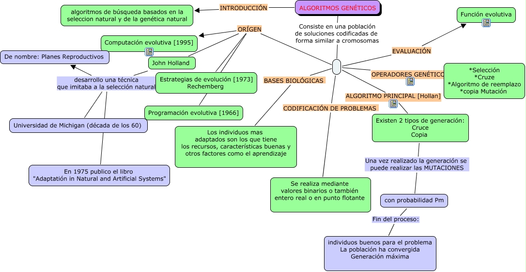
Este Cmap, tiene información relacionada con: algoritmos geneticos, ALGORITMO PRINCIPAL [Hollan] Existen 2 tipos de generación: Cruce Copia, ALGORITMOS GENÉTICOS INTRODUCCIÓN algoritmos de búsqueda basados en la seleccion natural y de la genética natural, con probabilidad Pm Fin del proceso: individuos buenos para el problema La población ha convergida Generación máxima, ORÍGEN John Holland, John Holland desarrollo una técnica que imitaba a la selección natural De nombre: Planes Reproductivos, BASES BIOLÓGICAS Los individuos mas adaptados son los que tiene los recursos, características buenas y otros factores como el aprendizaje, John Holland desarrollo una técnica que imitaba a la selección natural En 1975 publico el libro "Adaptatión in Natural and Artificial Systems", Existen 2 tipos de generación: Cruce Copia Una vez realizado la generación se puede realizar las MUTACIONES con probabilidad Pm, EVALUACIÓN Función evolutiva, ORÍGEN Programación evolutiva [1966], CODIFICACIÓN DE PROBLEMAS Se realiza mediante valores binarios o también entero real o en punto flotante, ALGORITMOS GENÉTICOS Consiste en una población de soluciones codificadas de forma similar a cromosomas, ORÍGEN Computación evolutiva [1995], John Holland desarrollo una técnica que imitaba a la selección natural Universidad de Michigan (década de los 60), ORÍGEN Estrategias de evolución [1973] Rechemberg, OPERADORES GENÉTICOS *Selección *Cruze *Algoritmo de reemplazo *copia Mutación