WARNING:
JavaScript is turned OFF. None of the links on this concept map will
work until it is reactivated.
If you need help turning JavaScript On, click here.
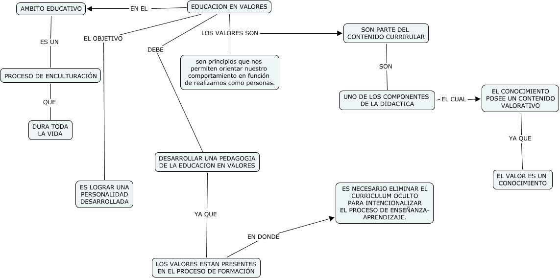
Este Cmap, tiene información relacionada con: EDUCACIÓN EN VALORES, AMBITO EDUCATIVO ES UN PROCESO DE ENCULTURACIÓN, EDUCACION EN VALORES LOS VALORES SON son principios que nos permiten orientar nuestro comportamiento en función de realizarnos como personas., DESARROLLAR UNA PEDAGOGIA DE LA EDUCACION EN VALORES YA QUE LOS VALORES ESTAN PRESENTES EN EL PROCESO DE FORMACIÓN, EDUCACION EN VALORES LOS VALORES SON SON PARTE DEL CONTENIDO CURRIRULAR, EDUCACION EN VALORES DEBE DESARROLLAR UNA PEDAGOGIA DE LA EDUCACION EN VALORES, LOS VALORES ESTAN PRESENTES EN EL PROCESO DE FORMACIÓN EN DONDE ES NECESARIO ELIMINAR EL CURRICULUM OCULTO PARA INTENCIONALIZAR EL PROCESO DE ENSEÑANZA- APRENDIZAJE., UNO DE LOS COMPONENTES DE LA DIDACTICA EL CUAL EL CONOCIMIENTO POSEE UN CONTENIDO VALORATIVO, EL CONOCIMIENTO POSEE UN CONTENIDO VALORATIVO YA QUE EL VALOR ES UN CONOCIMIENTO, SON PARTE DEL CONTENIDO CURRIRULAR SON UNO DE LOS COMPONENTES DE LA DIDACTICA, EDUCACION EN VALORES EL OBJETIVO ES LOGRAR UNA PERSONALIDAD DESARROLLADA, EDUCACION EN VALORES EN EL AMBITO EDUCATIVO, PROCESO DE ENCULTURACIÓN QUE DURA TODA LA VIDA