WARNING:
JavaScript is turned OFF. None of the links on this concept map will
work until it is reactivated.
If you need help turning JavaScript On, click here.
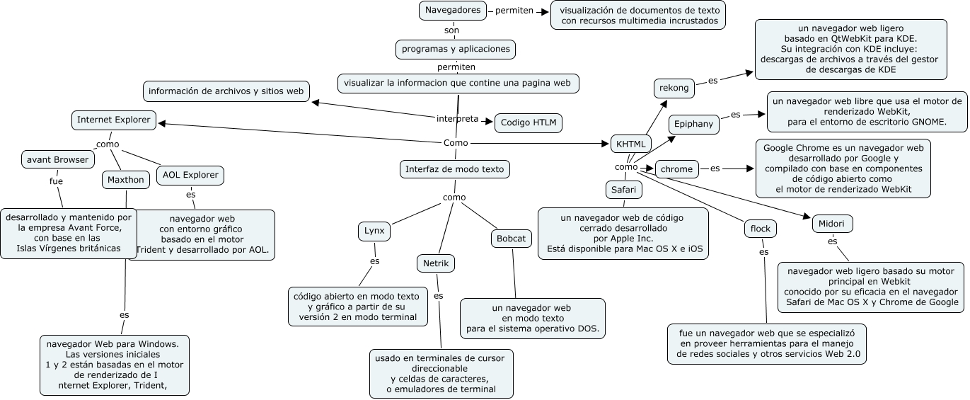
Este Cmap, tiene información relacionada con: SALA_1_PC10_navegadores web, KHTML como Midori, visualizar la informacion que contine una pagina web interpreta Codigo HTLM, visualizar la informacion que contine una pagina web Como Interfaz de modo texto, Lynx es código abierto en modo texto y gráfico a partir de su versión 2 en modo terminal, Midori es navegador web ligero basado su motor principal en Webkit conocido por su eficacia en el navegador Safari de Mac OS X y Chrome de Google, flock es fue un navegador web que se especializó en proveer herramientas para el manejo de redes sociales y otros servicios Web 2.0, Navegadores son programas y aplicaciones, AOL Explorer es navegador web con entorno gráfico basado en el motor Trident y desarrollado por AOL., Interfaz de modo texto como Bobcat, Internet Explorer como avant Browser, KHTML como rekong, Netrik es usado en terminales de cursor direccionable y celdas de caracteres, o emuladores de terminal, KHTML como Epiphany, avant Browser fue desarrollado y mantenido por la empresa Avant Force, con base en las Islas Vírgenes británicas, KHTML como flock, visualizar la informacion que contine una pagina web interpreta información de archivos y sitios web, chrome es Google Chrome es un navegador web desarrollado por Google y compilado con base en componentes de código abierto como el motor de renderizado WebKit, Interfaz de modo texto como Netrik, KHTML como Safari, Maxthon es navegador Web para Windows. Las versiones iniciales 1 y 2 están basadas en el motor de renderizado de I nternet Explorer, Trident,