WARNING:
JavaScript is turned OFF. None of the links on this concept map will
work until it is reactivated.
If you need help turning JavaScript On, click here.
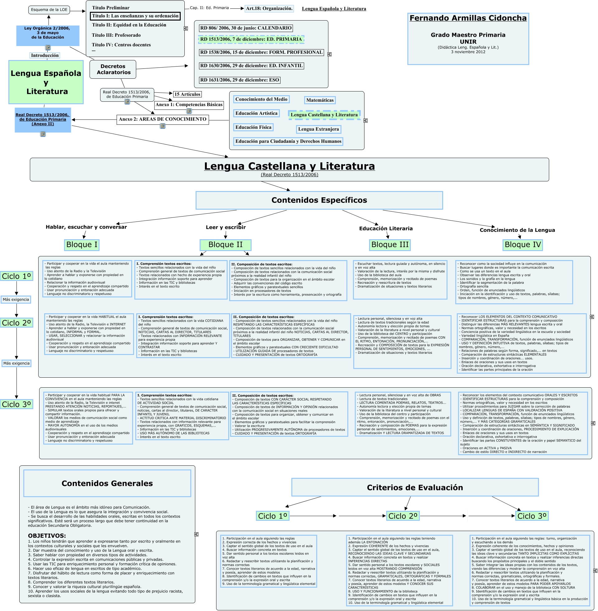
Este Cmap, tiene información relacionada con: ARMILLAS FERNANDO, Anexo 2: AREAS DE CONOCIMIENTO ????, Lengua Española y Literatura Ley Orgánica 2/2006, 3 de mayo de la Educación Decretos Aclaratorios, Ciclo 2º Más exigencia Ciclo 3º, Lengua Española y Literatura Real Decreto 1513/2006, de Educación Primaria (Anexo II) Lengua Castellana y Literatura (Real Decreto 1513/2006), Real Decreto 1513/2006, de Educación Primaria ???? Anexo 1: Competencias Básicas, Lengua Española y Literatura Ley Orgánica 2/2006, 3 de mayo de la Educación Esquema de la LOE, Áreas de Conocimiento de Primaria ???? Anexo 2: AREAS DE CONOCIMIENTO, Bloque II ???? ????, Criterios de Evaluación ???? ????, Ciclo 1º Ciclo 2º, Contenidos Específicos Conocimiento de la Lengua Bloque IV, Contenidos Específicos Leer y escribir Bloque II, Real Decreto 1513/2006, de Educación Primaria ???? Anexo 2: AREAS DE CONOCIMIENTO, Lengua Castellana y Literatura (Real Decreto 1513/2006) ???? Contenidos Específicos, Criterios de Evaluación ???? ????, Real Decreto 1513/2006, de Educación Primaria ???? 15 Artículos, ???? Cap. II: Ed. Primaria Art.18: Organización., Decretos Aclaratorios ????, Contenidos Específicos Hablar, escuchar y conversar Bloque I, Ciclo 1º Ciclo 2º