Warning:
JavaScript is turned OFF. None of the links on this page will work until it is reactivated.
If you need help turning JavaScript On, click here.
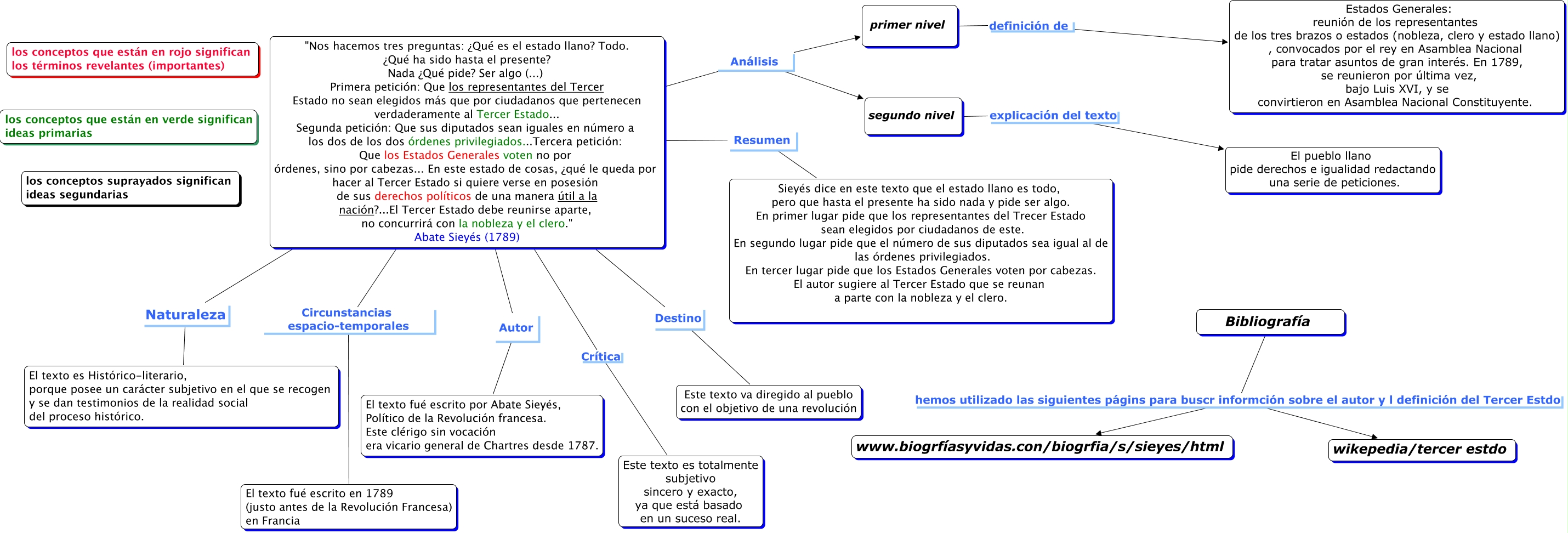
Este Cmap, tiene información relacionada con: comentario de texto de la revolución francesa, "Nos hacemos tres preguntas: ¿Qué es el estado llano? Todo. ¿Qué ha sido hasta el presente? Nada ¿Qué pide? Ser algo (...) Primera petición: Que los representantes del Tercer Estado no sean elegidos más que por ciudadanos que pertenecen verdaderamente al Tercer Estado... Segunda petición: Que sus diputados sean iguales en número a los dos de los dos órdenes privilegiados...Tercera petición: Que los Estados Generales voten no por órdenes, sino por cabezas... En este estado de cosas, ¿qué le queda por hacer al Tercer Estado si quiere verse en posesión de sus derechos políticos de una manera útil a la nación?...El Tercer Estado debe reunirse aparte, no concurrirá con la nobleza y el clero." Abate Sieyés (1789) Circunstancias espacio-temporales El texto fué escrito en 1789 (justo antes de la Revolución Francesa) en Francia, "Nos hacemos tres preguntas: ¿Qué es el estado llano? Todo. ¿Qué ha sido hasta el presente? Nada ¿Qué pide? Ser algo (...) Primera petición: Que los representantes del Tercer Estado no sean elegidos más que por ciudadanos que pertenecen verdaderamente al Tercer Estado... Segunda petición: Que sus diputados sean iguales en número a los dos de los dos órdenes privilegiados...Tercera petición: Que los Estados Generales voten no por órdenes, sino por cabezas... En este estado de cosas, ¿qué le queda por hacer al Tercer Estado si quiere verse en posesión de sus derechos políticos de una manera útil a la nación?...El Tercer Estado debe reunirse aparte, no concurrirá con la nobleza y el clero." Abate Sieyés (1789) Autor El texto fué escrito por Abate Sieyés, Político de la Revolución francesa. Este clérigo sin vocación era vicario general de Chartres desde 1787., primer nivel definición de Estados Generales: reunión de los representantes de los tres brazos o estados (nobleza, clero y estado llano) , convocados por el rey en Asamblea Nacional para tratar asuntos de gran interés. En 1789, se reunieron por última vez, bajo Luis XVI, y se convirtieron en Asamblea Nacional Constituyente., "Nos hacemos tres preguntas: ¿Qué es el estado llano? Todo. ¿Qué ha sido hasta el presente? Nada ¿Qué pide? Ser algo (...) Primera petición: Que los representantes del Tercer Estado no sean elegidos más que por ciudadanos que pertenecen verdaderamente al Tercer Estado... Segunda petición: Que sus diputados sean iguales en número a los dos de los dos órdenes privilegiados...Tercera petición: Que los Estados Generales voten no por órdenes, sino por cabezas... En este estado de cosas, ¿qué le queda por hacer al Tercer Estado si quiere verse en posesión de sus derechos políticos de una manera útil a la nación?...El Tercer Estado debe reunirse aparte, no concurrirá con la nobleza y el clero." Abate Sieyés (1789) Análisis segundo nivel, segundo nivel explicación del texto El pueblo llano pide derechos e igualidad redactando una serie de peticiones., Bibliografía hemos utilizado las siguientes págins para buscr informción sobre el autor y l definición del Tercer Estdo wikepedia/tercer estdo, "Nos hacemos tres preguntas: ¿Qué es el estado llano? Todo. ¿Qué ha sido hasta el presente? Nada ¿Qué pide? Ser algo (...) Primera petición: Que los representantes del Tercer Estado no sean elegidos más que por ciudadanos que pertenecen verdaderamente al Tercer Estado... Segunda petición: Que sus diputados sean iguales en número a los dos de los dos órdenes privilegiados...Tercera petición: Que los Estados Generales voten no por órdenes, sino por cabezas... En este estado de cosas, ¿qué le queda por hacer al Tercer Estado si quiere verse en posesión de sus derechos políticos de una manera útil a la nación?...El Tercer Estado debe reunirse aparte, no concurrirá con la nobleza y el clero." Abate Sieyés (1789) Análisis primer nivel, "Nos hacemos tres preguntas: ¿Qué es el estado llano? Todo. ¿Qué ha sido hasta el presente? Nada ¿Qué pide? Ser algo (...) Primera petición: Que los representantes del Tercer Estado no sean elegidos más que por ciudadanos que pertenecen verdaderamente al Tercer Estado... Segunda petición: Que sus diputados sean iguales en número a los dos de los dos órdenes privilegiados...Tercera petición: Que los Estados Generales voten no por órdenes, sino por cabezas... En este estado de cosas, ¿qué le queda por hacer al Tercer Estado si quiere verse en posesión de sus derechos políticos de una manera útil a la nación?...El Tercer Estado debe reunirse aparte, no concurrirá con la nobleza y el clero." Abate Sieyés (1789) Resumen Sieyés dice en este texto que el estado llano es todo, pero que hasta el presente ha sido nada y pide ser algo. En primer lugar pide que los representantes del Trecer Estado sean elegidos por ciudadanos de este. En segundo lugar pide que el número de sus diputados sea igual al de las órdenes privilegiados. En tercer lugar pide que los Estados Generales voten por cabezas. El autor sugiere al Tercer Estado que se reunan a parte con la nobleza y el clero., Bibliografía hemos utilizado las siguientes págins para buscr informción sobre el autor y l definición del Tercer Estdo www.biogrfíasyvidas.con/biogrfia/s/sieyes/html, "Nos hacemos tres preguntas: ¿Qué es el estado llano? Todo. ¿Qué ha sido hasta el presente? Nada ¿Qué pide? Ser algo (...) Primera petición: Que los representantes del Tercer Estado no sean elegidos más que por ciudadanos que pertenecen verdaderamente al Tercer Estado... Segunda petición: Que sus diputados sean iguales en número a los dos de los dos órdenes privilegiados...Tercera petición: Que los Estados Generales voten no por órdenes, sino por cabezas... En este estado de cosas, ¿qué le queda por hacer al Tercer Estado si quiere verse en posesión de sus derechos políticos de una manera útil a la nación?...El Tercer Estado debe reunirse aparte, no concurrirá con la nobleza y el clero." Abate Sieyés (1789) Naturaleza El texto es Histórico-literario, porque posee un carácter subjetivo en el que se recogen y se dan testimonios de la realidad social del proceso histórico., "Nos hacemos tres preguntas: ¿Qué es el estado llano? Todo. ¿Qué ha sido hasta el presente? Nada ¿Qué pide? Ser algo (...) Primera petición: Que los representantes del Tercer Estado no sean elegidos más que por ciudadanos que pertenecen verdaderamente al Tercer Estado... Segunda petición: Que sus diputados sean iguales en número a los dos de los dos órdenes privilegiados...Tercera petición: Que los Estados Generales voten no por órdenes, sino por cabezas... En este estado de cosas, ¿qué le queda por hacer al Tercer Estado si quiere verse en posesión de sus derechos políticos de una manera útil a la nación?...El Tercer Estado debe reunirse aparte, no concurrirá con la nobleza y el clero." Abate Sieyés (1789) Destino Este texto va diregido al pueblo con el objetivo de una revolución, "Nos hacemos tres preguntas: ¿Qué es el estado llano? Todo. ¿Qué ha sido hasta el presente? Nada ¿Qué pide? Ser algo (...) Primera petición: Que los representantes del Tercer Estado no sean elegidos más que por ciudadanos que pertenecen verdaderamente al Tercer Estado... Segunda petición: Que sus diputados sean iguales en número a los dos de los dos órdenes privilegiados...Tercera petición: Que los Estados Generales voten no por órdenes, sino por cabezas... En este estado de cosas, ¿qué le queda por hacer al Tercer Estado si quiere verse en posesión de sus derechos políticos de una manera útil a la nación?...El Tercer Estado debe reunirse aparte, no concurrirá con la nobleza y el clero." Abate Sieyés (1789) Crítica Este texto es totalmente subjetivo sincero y exacto, ya que está basado en un suceso real.