WARNING:
JavaScript is turned OFF. None of the links on this concept map will
work until it is reactivated.
If you need help turning JavaScript On, click here.
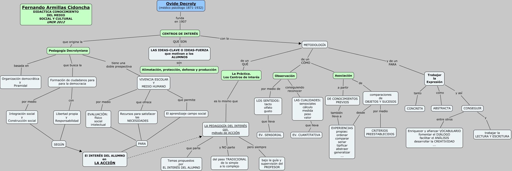
Este Cmap, tiene información relacionada con: ARMILLAS_FERNANDO_pedagogía_decrolyniana, EVALUACIÓN: físico social intelectual ???? PARA, LAS IDEAS-CLAVE O IDEAS-FUERZA que motivan a los ALUMNOS son Alimetación, protección, defensa y producción, comparaciones de OBJETOS Y SUCESOS por medio CRITERIOS PREESTABLECIDOS, CENTROS DE INTERÉS QUE SON LAS IDEAS-CLAVE O IDEAS-FUERZA que motivan a los ALUMNOS, Pedagogía Decrolyniana que busca la Formación de ciudadanos para para la democracia, Pedagogía Decrolyniana basada en Organización democrática y Piramidal, METODOLOGÍA de un QUÉ La Práctica. Los Centros de interés, Libertad propia y Responsabilidad ???? SEGÚN, El aprendizaje campo social ???? PARA, Observación por medio de LOS SENTIDOS: tacto olfato gusto, Trabajar la Expresión y así CONSEGUIR, LOS SENTIDOS: tacto olfato gusto que lleva EV. SENSORIAL, LAS CUALIDADES: sensociales cálculo medida peso valor que lleva EV. CUANTITATIVA, Asociación a partir DE CONOCIMIENTOS PREVIOS, LA PEDAGOGÍA DEL INTERÉS con método de ACCIÓN y NO parte del paso TRADICIONAL de lo simple a lo complejo, Integración social y Construcción social ???? SEGÚN, Ovide Decroly (médico psicólogo 1871-1932) funda en 1907 CENTROS DE INTERÉS, Asociación de comparaciones de OBJETOS Y SUCESOS, El INTERÉS DEL ALUMNO en LA ACCIÓN ???? LA PEDAGOGÍA DEL INTERÉS con método de ACCIÓN, VIVENCIA ESCOLAR Y MEDIO HUMANO que permite El aprendizaje campo social