WARNING:
JavaScript is turned OFF. None of the links on this concept map will
work until it is reactivated.
If you need help turning JavaScript On, click here.
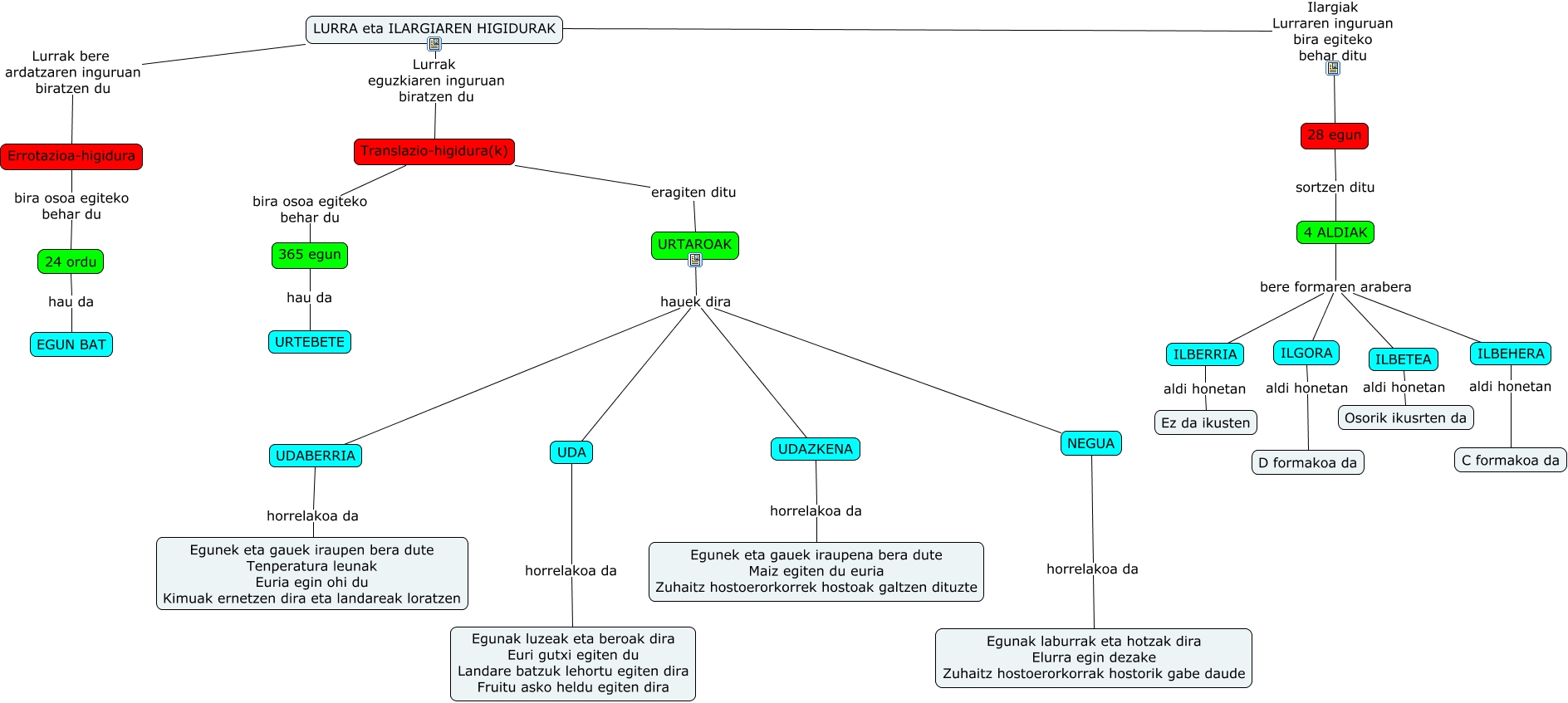
Este Cmap, tiene información relacionada con: Lurra eta Ilargiaren higidurak (2), LURRA eta ILARGIAREN HIGIDURAK Lurrak eguzkiaren inguruan biratzen du Translazio-higidura(k), 365 egun hau da URTEBETE, URTAROAK hauek dira UDAZKENA, UDA horrelakoa da Egunak luzeak eta beroak dira Euri gutxi egiten du Landare batzuk lehortu egiten dira Fruitu asko heldu egiten dira, URTAROAK hauek dira UDABERRIA, UDABERRIA horrelakoa da Egunek eta gauek iraupen bera dute Tenperatura leunak Euria egin ohi du Kimuak ernetzen dira eta landareak loratzen, NEGUA horrelakoa da Egunak laburrak eta hotzak dira Elurra egin dezake Zuhaitz hostoerorkorrak hostorik gabe daude, ILGORA aldi honetan D formakoa da, 4 ALDIAK bere formaren arabera ILBEHERA, LURRA eta ILARGIAREN HIGIDURAK Lurrak bere ardatzaren inguruan biratzen du Errotazioa-higidura, Translazio-higidura(k) bira osoa egiteko behar du 365 egun, ILBEHERA aldi honetan C formakoa da, 4 ALDIAK bere formaren arabera ILBERRIA, 4 ALDIAK bere formaren arabera ILBETEA, Errotazioa-higidura bira osoa egiteko behar du 24 ordu, 24 ordu hau da EGUN BAT, ILBETEA aldi honetan Osorik ikusrten da, URTAROAK hauek dira UDA, 4 ALDIAK bere formaren arabera ILGORA, UDAZKENA horrelakoa da Egunek eta gauek iraupena bera dute Maiz egiten du euria Zuhaitz hostoerorkorrek hostoak galtzen dituzte