WARNING:
JavaScript is turned OFF. None of the links on this concept map will
work until it is reactivated.
If you need help turning JavaScript On, click here.
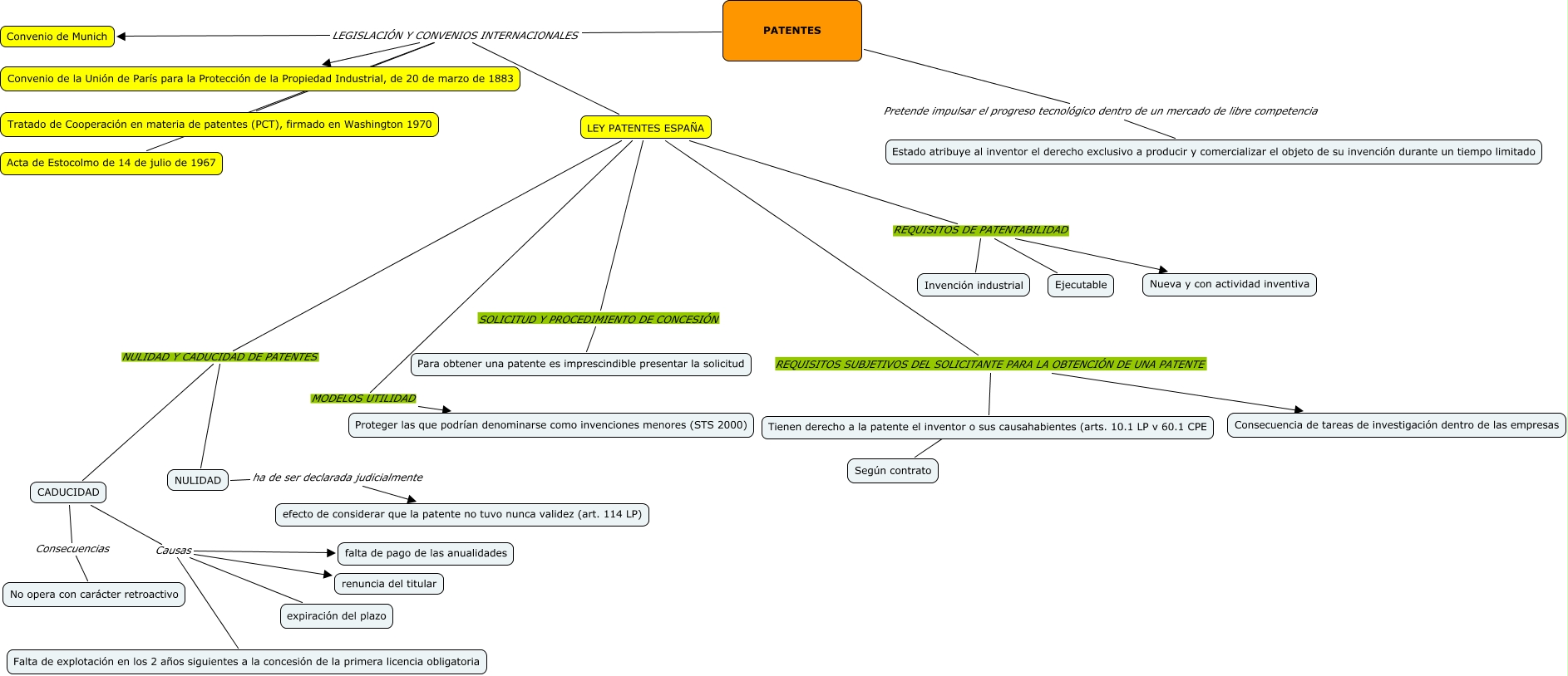
Este Cmap, tiene información relacionada con: Patentes, PATENTES LEGISLACIÓN Y CONVENIOS INTERNACIONALES Acta de Estocolmo de 14 de julio de 1967, PATENTES Pretende impulsar el progreso tecnológico dentro de un mercado de libre competencia Estado atribuye al inventor el derecho exclusivo a producir y comercializar el objeto de su invención durante un tiempo limitado, CADUCIDAD Causas expiración del plazo, NULIDAD ha de ser declarada judicialmente efecto de considerar que la patente no tuvo nunca validez (art. 114 LP), LEY PATENTES ESPAÑA MODELOS UTILIDAD Proteger las que podrían denominarse como invenciones menores (STS 2000), CADUCIDAD Causas falta de pago de las anualidades, PATENTES LEGISLACIÓN Y CONVENIOS INTERNACIONALES Convenio de la Unión de París para la Protección de la Propiedad Industrial, de 20 de marzo de 1883, LEY PATENTES ESPAÑA REQUISITOS SUBJETIVOS DEL SOLICITANTE PARA LA OBTENCIÓN DE UNA PATENTE Consecuencia de tareas de investigación dentro de las empresas, PATENTES LEGISLACIÓN Y CONVENIOS INTERNACIONALES LEY PATENTES ESPAÑA, LEY PATENTES ESPAÑA REQUISITOS DE PATENTABILIDAD Nueva y con actividad inventiva, LEY PATENTES ESPAÑA SOLICITUD Y PROCEDIMIENTO DE CONCESIÓN Para obtener una patente es imprescindible presentar la solicitud, Tienen derecho a la patente el inventor o sus causahabientes (arts. 10.1 LP v 60.1 CPE ???? Según contrato, LEY PATENTES ESPAÑA REQUISITOS DE PATENTABILIDAD Ejecutable, PATENTES LEGISLACIÓN Y CONVENIOS INTERNACIONALES Convenio de Munich, LEY PATENTES ESPAÑA REQUISITOS DE PATENTABILIDAD Invención industrial, LEY PATENTES ESPAÑA REQUISITOS SUBJETIVOS DEL SOLICITANTE PARA LA OBTENCIÓN DE UNA PATENTE Tienen derecho a la patente el inventor o sus causahabientes (arts. 10.1 LP v 60.1 CPE, LEY PATENTES ESPAÑA NULIDAD Y CADUCIDAD DE PATENTES CADUCIDAD, CADUCIDAD Causas renuncia del titular, CADUCIDAD Causas Falta de explotación en los 2 años siguientes a la concesión de la primera licencia obligatoria, PATENTES LEGISLACIÓN Y CONVENIOS INTERNACIONALES Tratado de Cooperación en materia de patentes (PCT), firmado en Washington 1970